Service

My Work - View, Add a Work Request

Work Requests can be raised when additional work is required, but needs approval from management.

Ribbon Access: Service >  My Work

The My Work listing screen will be displayed.

View Linked Work Requests

  • Click on the Work Requests tab.

Now you can view a list of all the work requests raised.

Add Work Request

  • Click on Add.

  • A Select the site for this work order screen will pop up.
  • Click on the row selector in front of the site that you wish to link to this work request.
  • Click on Ok.

  • The Add new Work Request screen will be displayed.
    • Site: This will populate with the site selected in the previous step.
    • Description: Type in a description of the work that needs to be done.
    • Priority: Change the priority as required (1 = Most Important   5 = Least Important)
    • Requestor Type: Click on the radio button in front of the type that initiated this work request, either Employee or Customer.
    • Requestor: This will auto populate with the person currently logged on to the system and making the request. Click on the search button and select an alternative requestor from the relevant pop up screen if required.
      • Note 1: The type of pop up screen will be linked to the Requestor Type selected in the previous step. If, for example, you clicked on Customer in the previous step then the Select a Customer Contact Name screen will pop up. If you clicked on Employee in the previous step, then the Select an Employee screen will pop up.
    • Request Date and Time: These fields will be populated with the current date and time.
      • Request Date: You can either type in or click on the drop-down arrow and use the calendar function to select an alternative date if required.
      • Time: You can either type in or use the arrow indicators to select an alternative time if required.
    • Billable: Click in this text box if this work request is to be billable.

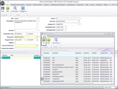
    • Project Ref:  Click on the search button in this field.
      • Note:  If you are not linking this to a project, then leave this field blank.

  • The Select a Project screen will pop up.
  • Click on the row selector in front of the project that you wish to link to this work request.
  • Click on Ok.

    • Project Ref:  This will now be populated with the selected project reference number.
    • Project Description:  This will now be populated with the description relating to the selected project reference number.

    • Status:  This will auto populate with O - Open.
    • Work Order Type:  Click on the drop-down arrow and select from the menu the work order type.
    • Assigned To:  This will auto populate with the person who is currently logged on to the system. You can click on the drop-down arrow and select from the menu an alternative employee assigned to this work request if required.
      • Important Note: Whoever is assigned to this work request will have the work request details linked to their ownMy Work screen.
    • Scheduled Start:  This will auto populate with the current date. You can either type in or click on the drop-down arrow and use the calendar function to select an alternative start date if required.
    • Scheduled End:  This will auto populate with the current date. You can either type in or click on the drop-down arrow and use the calendar function to select an alternative end date if required.

Work Request Item

Use this data grid to select the location (e.g. company non stock purchases) or machine (e.g. ABC123).

  • Functional Location:  Click on the radio button next to Functional Location if this work request relates to a location.
  • Equipment:  Click on the radio button next to Equipment if this work request relates to an equipment item.
    • In this example, a work request for a drum is being created therefore the Equipment radio button has been selected.

    • Item:  Click on the search button in this field.

  • The Select the equipment item for this work request screen will pop up.
  • Click on the row selector in front of the item you wish to link to this work request.
  • Click on Ok.
    • Note: The 'Select a ... screen' that pops up will be relevant to the initially selected radio button. If for example the Location radio button was selected in the previous step, then the Select the location item for this work request screen will pop up.

    • Item:  This will now populate with the item selected in the previous step.
    • Comment:  Type in a comment relating to this request item if required.

Notes

  • Click anywhere in the new row of this data grid to 'activate' it.

  • Note Date: This will now auto populate with the current date.
  • Note Time: This will now auto populate with the current time.
  • Employee Name: This will now auto populate with the person currently logged on to the system.
  • Status: This will now auto populate with A - Active.

  • WR Code: This field is static.
  • Note: You can type additional notes in this text box if required.

Save Work Request

  • When you have finished adding the work request details, click on Save.

  • A message box will pop up informing you that;
    • Work Request: [ ] saved.
  • Click on Ok.