Utilities

Send SMS

You can send SMSs to your customer contacts and employees in BPO.

Ribbon Access: Utilities   >   Send SMS

The Send SMS screen will be displayed.

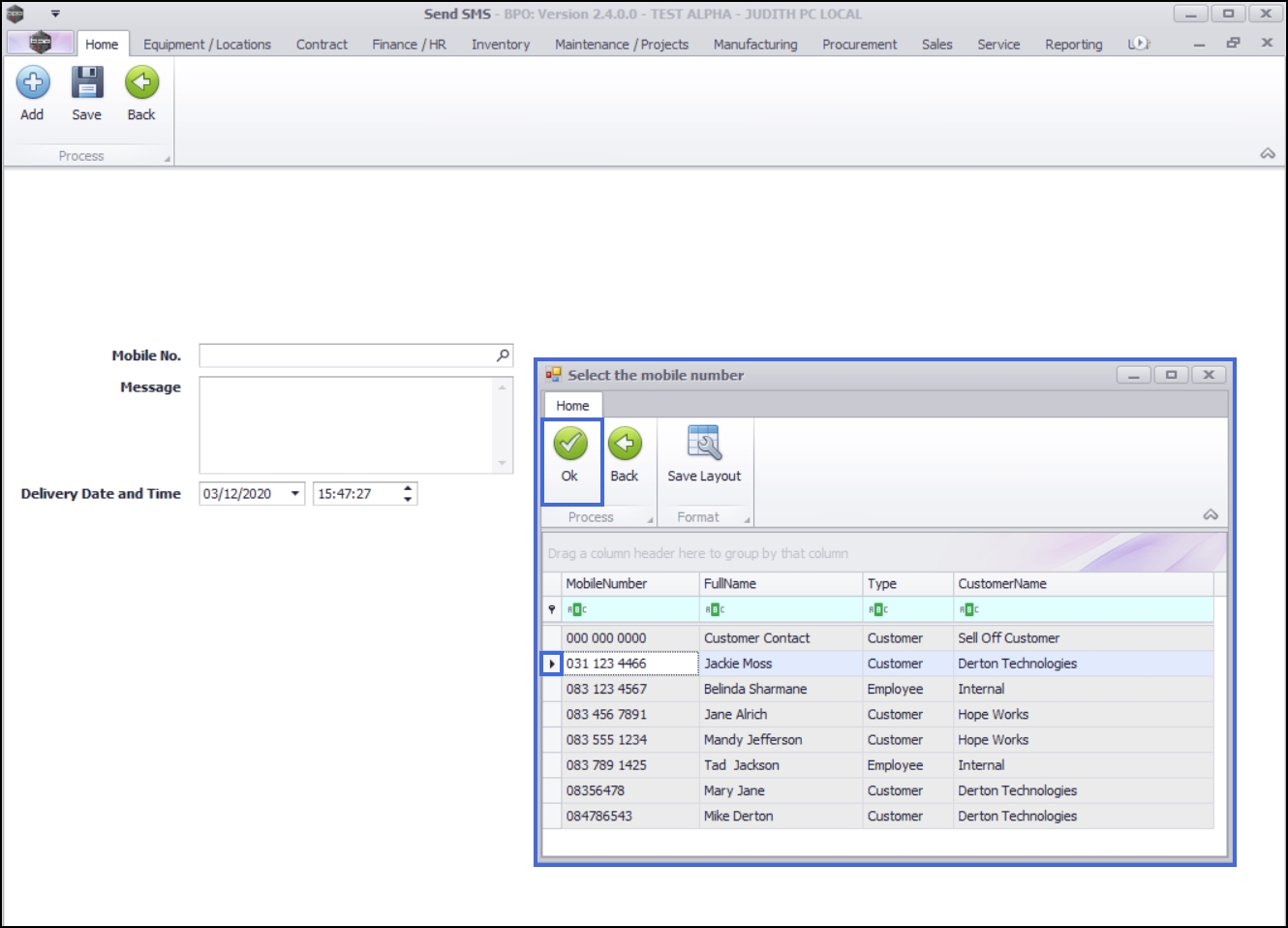
Select Mobile Number

  • You can either click on;
    1. Add or the
    2. Search icon

  • The Select the mobile number screen will be displayed.

Select Contact

  • Select the contact you wish to send an SMS to and click on Ok.

  • The Mobile No. field will be populated according to your selection.
  • Type in your message in the Message body.

Enter Message Body Details

  • The Delivery Date and Time will auto populate with the current date and time. You can click on the arrows and change the date and time if required.

Save SMS

  • Click on Save.
  • The Send SMS screen will close on save.