Contracts
Sell Off Requests - Edit
For expired contracts that remain active, you have the ability to sell off serial numbers that have been selected, if the selected items are internal assets.
You can edit certain Sell Off Request details before Approval.
Ribbon Select Contract > Sell Off Requests
The Sell Off Requests screen will be displayed.
Your employee user record should be linked to a default site. In this case, the site will auto populate with this default, otherwise the site must be manually selected.
Another site can be selected, if required, and if you have the security rights to access the site.
If All Sites displays here, then you do not have a default site configured on your user record, and need to select the required site.
Upon opening, this screen will default to the New status, listing all Buy Back Requests that still require processing.
New: Sell Off Requests that still require processing
Approved: Sell Off Requests that have been Approved
Declined: Sell Off Requests that have been Declined
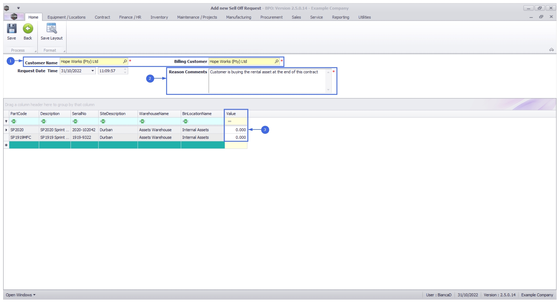
Edit Sell Off Request
- Select the row of the sell off request that you wish to process.
- Click on the Edit button.
Edit Details
You can make changes to:
- Main Customer and Billing Customer
- The Reason Comments and
- Line item Values.
Remove Assets
You can also remove an item, if there are multiple lines and one or more lines should not have been included in the Sell Off. Ensure you have at least one item on the request. If none of these items should be sold off, then Decline the Sell Off Request.
- Select the asset that must be removed.
- Right click and select Delete Item from the context menu.
Save Sell Off Request
Once you have made all required changes:
- Click on the Save button.
The Sell Off Request Processing message box will come up noting: Sell Off Request No [sell off request number] saved successfully.
- Click on the Ok button.
You will return to the Sell Off Request listing.
MNU.013.003