Contract

Contracts - Release For Approval

Contracts need to be released and approved, thereby making them active. These active contracts will then be included in the month end billing run and calls can be logged against them.

Follow the process below to release a Contract for approval.

Ribbon Access: Contract > Contracts

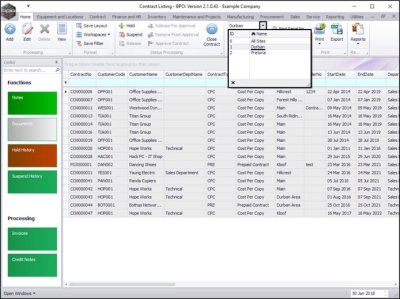
The Contract Listing screen will display.

  • Select the Site that you wish to work in.
    • In this image Durban has been selected.

  • Upon opening, this screen will default to the Active status, listing all the Active contracts for the selected site.
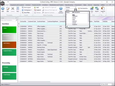
  • Click on the drop-down arrow in the Status field and select the New status.

Select Contract

  • Select the row of the contract you wish to release.

Release Contract

  • Click on Release For Approval.

  • A Contract Release message box will pop up with the following prompt:
    • You are about to release the contract for approval, is this correct?
  • Click on Yes.

  • A Contract - Process message box will pop up advising the following:
    • The contract, no. [] has been released for authorisation successfully.
  • Click on Ok.

  • The contract will now be removed from the Contract Listing screen where the status is set to New.

View Contract in Release Status

  • Select the Released status.

  • You can now find the contract in the Contract Listing screen where the status is set to Released.