Contract

Print Contract Report

The Contract Report shows a brief overview of information pertaining to a particular contract e.g., the contract customer and billing information, information regarding the items and any item fees linked to the contract.

Ribbon Access: Contract > Contracts

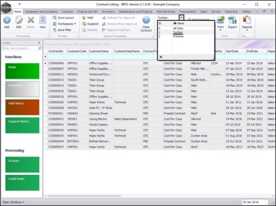
The Contract Listing screen will be displayed.

  • Select the Site that you wish to work in.
    • In this image, Durban has been selected.

  • Upon opening, this screen will default to the Active status, listing all the Active contracts for the selected site.
  • Click on the drop-down arrow in the Status field and select an alternative status if required.

Select the Contract

  • Select the row of the contract where you wish to print the Contract Report.

Select the Report

  • Click on the arrow icon in the Print button.

  • From the Print drop-down menu displayed, click on Contract Report.

  • A Report Generation message box will pop up asking;
    • Do you want to print the contract report []?
  • Click on Yes.

View Contract Report

  • The Report Preview screen will be displayed.
  • From here you can View, Print, Export or Email the Contract Report.
  • Close the Report Preview screen when you are done.