Contract

Minimum Billing and Meter Charge Setup

Minimum billing is an agreed cost between Company and Customer which the company will charge to ensure they can provide for a minimum quality of service and support at all times. Meter charge set up on a contract allows for a specific amount of copies within a set time frame. Monitoring the subsequent meter readings can help keep track of potential over or under usage and adjust the contract accordingly, to better suit the needs of the customer.

Ribbon Select Contract > Contracts

The Contract Listing screen will be displayed.

Upon opening, this screen will default to the Active status, listing all the Active contracts for the selected site.

    • Note: You can only set up minimum billing and meter charges when the Contract is in the Active state.

Select the Contract

  • Select the row of the contract that you wish to process.

  • Click on the Edit button.

The Contract Maintenance screen will be displayed.

Select the Item

  • Click on the row of the contract item you wish to work with.

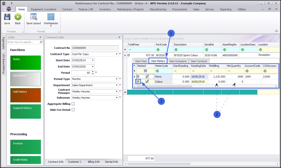
Select the Item Meter

Click on the Item Meters tab.

You can now view the Item Meters frame.

View Minimum Billing Fields

  • Here you can add, edit, and delete minimum billing requirements.

View Meter Charges

  • Click on the expand button in the row of an item meter.

  1. The Meter Charges frame will open.
  2. Here you can add, edit and delete the required meter charge levels.

Notes on Meter Charge Setup

Aggregate Meter Charge Setup

For Aggregate meter charge setup, refer to Aggregate Billing

Prepaid Meter Charge Setup

If a designated meter usage amount needs to be reached before meter billing begins, refer to Prepaid Contracts.

Minimum Billing Setup

In the example table below, there is a minimum billing set up with 5 meter charge matrix levels. Because BPO calculates the usage charges by first calculating the minimum billing set up, the first line in this matrix is redundant and incorrect.

When setting up the From Quantity in the meter matrix, consider that from quantity 0 to quantity 1 is 1 copy click. Therefore, when setting up a charge level that must bill from (and including) quantity 1001, the From Quantity must be set to 1000.

Note: If you were to set the From Quantity to 1001 this would result in charging from (and including) copy click 1002.

Minimum Billing Setup

Copy Clicks Translated

Notes

Min Qty

Min Billing

From

To

 

1000

R250.00

0

1000

 

Meter Charge Matrix Setup

Copy Clicks Translated

Notes

From Qty

Unit Charge (cents)

From & Including

To & Including

0

0

0

1000

Redundant line – this is covered by the min billing

1001

30

1002

2000

Will bill from and including 1002 instead of 1001

2001

35

2002

3000

Will bill from and including 2002 instead of 2001

3001

40

3002

4000

Will bill from and including 3002 instead of 3001

4001

50

4002

onwards

Will bill from and including 4002 instead of 4001

Correct Meter Charge Setup

Below are 3 different examples for meter charge setup, and the usage calculations, which you can review, to ensure that your meter charges are set up correctly.

    1. The first table indicates the meters as set up in BPO, and how this translates to copy clicks.
    2. The second table shows the usage charge calculation, based on an example usage for a month.
    3. The third image is how the above table information will look in BPO2.

Example 1.1: Meter Charge Setup with Minimum Billing

Minimum Billing Setup        

Copy Clicks Translated as

Min Qty

Min Billing

From

To

1000

R250.00

0

1000

Meter Charge Matrix Setup

Copy Clicks Translated as

From Qty

Unit Charge (cents)

From & Including

To & Including

0

30

1001

2000

2000

35

2001

3000

3000

40

3001

4000

4000

50

4001

onwards

Example 1.2: Meter Billing Calculation Example, e.g., Usage = 4500

From Copy

To Copy

Unit Charge

Usage

Charge

0

1000

Min Bill

1000

R250.00

1000

2000

R0.30

1000

R300.00

2000

3000

R0.35

1000

R350.00

3000

4000

R0.40

1000

R400.00

4000

4500

R0.50

500

R250.00

Total Charge (excl VAT):

R1550.00

Example 1.3: how the above table information will look in BPO2.


Example 2.1: Meter Charge Setup with Free Minimum Billing

Minimum Billing Setup

Copy Clicks Translated as

Min Qty

Min Billing

From

To

1000

0

0

1000

Meter Charge Matrix Setup

Copy Clicks Translated as

From Qty

Unit Charge (cents)

From & Including

To & Including

0

5

1001

5000

5000

12

5001

onwards

Example 2.2: Meter Billing Calculation Example, e.g., Usage = 5200

From Copy

To Copy

Unit Charge

Usage

Charge

0

1000

Min Bill

1000

R0.00

1000

5000

R0.05

4000

R200.00

5000

5200

R0.12

200

R24.00

Total Charge (excl VAT):

R224.00

Example 2.3: how the above table information will look in BPO2.


Example 3.1: Meter Charge Setup with No Minimum Billing

Minimum Billing Setup

Copy Clicks Translated as

Min Qty

Min Billing

From

To

0

0

0

0

Meter Charge Matrix Setup

Copy Clicks Translated as

From Qty

Unit Charge (cents)

From & Including

To & Including

0

4

1

1000

1000

10

1001

onwards

Example 3.2: Meter Billing Calculation Example, e.g., Usage = 1300

From Copy

To Copy

Unit Charge

Usage

Charge

0

1000

R0.04

1000

R40.00

1000

1300

R0.10

300

R30.00

Total Charge (excl VAT):

R70.00

Example 3.3: how the above table information will look in BPO2.