Contract

Unprocessed Meters (Capture Meter Readings)

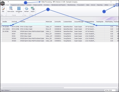
All meters for items on contract with uncaptured meter readings will be listed in the Meter Processing screen. As a reading is captured, that meter row will be removed from the screen. This screen should be clear before you close the billing period.

Ribbon Access:   Contract   >   Billing

  1. The Meter Processing screen will be displayed.

Select Item

  1. Select the row of the item that you wish to update the meter readings of.
  2. Click on Edit.

  1. The Contract Item meter Capture for [ ] screen will be displayed.
  2. On the left of this screen is the Customer name and contract details panel - these details are uneditable.
  3. On the right of this screen are 4 uneditable data grids containing information relating to the selected contract meters:
    • Contacts information
    • Calls information
    • Readings information
    • Billing information

Open Current Panel

  1. If the Current panel is not auto-displayed then click on the Current tab at the foot of this screen.

  1. The Current data grid will now be displayed.

Select Meter to Capture

  1. Select the row of the meter that you wish to capture a reading for.

Add Capture Reading Details

  1. Move across to the Capture Reading frame.
    • Reading: Type in the meter reading.
      • Note: BPO will calculate the usage (current reading -prior reading) as you are typing in the latest meter reading. If this usage is 20% greater than or less than the prior average usage (except where the prior usage is 0), then the text will show up in red, as an indicator that the usage is above or below 'normal' and the meter reading should be double checked for accuracy.
    • Date: This will auto populate with the current date.
    • Order No: Type in an order number, if required.
    • Comments: Type in any comments, if required.

  1. If you scroll across the Current data grid you will see that,
  2. the information you are adding to the Capture reading frame is being added to the Current data grid.

Invoice Amount Calculation

  1. The system will now calculate the Invoice amount.
    • It is good practice to check this amount with the client and with your own records against previous billing, to ensure the invoice amount is correct.

Save Meter Readings

  1. When you have finished editing the meter readings in this screen, click on Save.

  1. You will return to the Meter Processing screen.
  2. Once a reading has been captured, the item will be removed from this list.
    • To edit this record at a later stage, use the Meter Usage screen.
  3. Close the screen when you are done.