Equipment

Assets - Meters - Add Reading Manually

Submitting accurate manual meter readings can benefit both your company and your customer. In terms of accuracy; a customer will be billed for their actual usage as opposed to estimated usage. This will avoid potential undercharge or overcharge rates - both of which will result in time taken by the company to correct inaccurate invoices.

In BPO, you have the ability to update the machines meter reading manually:

  • for a machine that was linked to a Work Order for workshop repairs.
  • or for a loan unit that is being sent out or is returning from a loan.
Ribbon Access: Equipment and Locations >  Assets

  • The Machine List for [Site] screen will display.

The Site and Type Filters

  • The screen will open with the default Site setting configured on the user and the Equipment Type filter set to 'All' (machines).
  • Select the Site you wish to work in.
    • In this example Durban is selected.

Note: Refer to Site Selection for more information about Site settings.

Select the Serialised Item

  • Select the row of the serialised item where you wish to view the meter reading.
  • Click on the Meters tile.

The Meter Reading for Serial No. : [] screen will open.

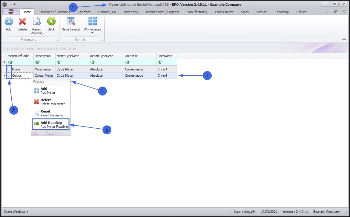
Select Meter (with existing readings)

If a meter has linked readings, the expand icon [+] in the row of that meter will be bold, indicating that there is content in the Readings data grid.

Method 1 - If there are already meter readings in this screen:

  • Click on the bold expand icon [+] in the row of the meter where you wish to add a manual meter reading.
    • In this image the Mono meter has been selected.

  • The meter Readings frame will be expanded for the selected meter.

Add Meter Reading

  • Right click anywhere in the Readings data grid.
  • A Process menu will pop up.
  • Click on Add Reading - Add Meter Reading.

The Reading for Meter: [] meter screen will open.

  • Date: This will be auto populated with the current date and time.
    • Date: Type in or click on the drop-down arrow and use the calendar function to select an alternative date, if required.
    • Time: Type in or use the directional arrows to select an alternative time, if required.
  • Reading: Type in or use the directional arrows to select the correct meter reading.
  • Final Reading: This will auto populate with the same detail as the Reading text box.
  • Roll Count: Type in or use the arrow indicators to select the roll count.
  • Comment: Type a comment relating to this meter reading, in this text box, if required.
  • Order No: Type an order number in this text box if required.

Save Manual Reading

  1. When you have finished adding the meter reading details,
  2. Click on Save.

  • You will return to the Meter Listing for Serial No. : [] screen.
  • A Meter Reading message box will appear advising the following:
    • Meter: [] reading has been captured.
  • Click on OK.

View the Meter Readings Frame

  • Click on the expand icon [+] in the row of the meter where you added a meter reading.

  • The meter Readings frame will be expanded.
  • Here you can view the manually added meter reading.
    • You will note that the Source Type for the reading is ASMN (update from asset number).

Select Meter (with no existing readings)

If a meter does not have linked readings, the expand icon [+] in the row of that meter will be grey, indicating that there is no content in the Readings data grid.

Method 2 - If there are no meter readings in the screen:

  1. In the Machine List for [] screen.
  2. Select the row of the machine that you wish to add a manual meter reading to.
  3. Click on the Meters tile.

  1. The Meter Listing for Serial No. : [] screen will open.
  2. In this screen there are no meter readings yet recorded. (The expand icons are greyed out.)

Add / Reset Meter Reading

  1. Right click in the row of the meter where you wish to add a reading.
  2. A Process menu will pop up.
  3. Select Add Reading - Add Meter Reading from this menu.

  1. The Reading for Meter: [] Meter screen will display.
  2. Manually add the meter reading details:
    • Date: This will auto populated with the current date and time.
      • Type in or click on the drop-down arrow and use the calendar function to select an alternative date, if required.
      • Type in or use the directional arrows to select an alternative time, if required.
    • Reading: Type in or use the directional arrows to select the correct meter reading.
    • Final Reading: This will auto populate with the same detail as the Reading text box.
    • Roll Count: Type in or use the arrow indicators to select the roll count.
    • Comment: Type a comment relating to this meter reading, in this text box, if required.
    • Order No: Type an order number in this text box, if required.

Save Manual Reading

  • When you have finished adding the meter reading details,
  • Click on Save.

  1. You will return to the Meter Listing for Serial No. : [] screen.
  2. A Meter Reading message box will appear advising the following:
    • Meter: [] reading has been captured.
  3. Click on OK.

  • You will note that the expand icon [+] of the selected meter is no longer grey. This is because there is now content in the Readings data grid.

View the Meter Readings Frame

  • Click on the expand icon [+] in the row of the meter that you added a manual reading to.

  1. The meter Readings frame will be expanded.
  2. Here you can view the manually added meter reading.
    • You will note that the Source Type for the reading is ASMN (update from asset number).