Equipment

Assets - Edit - Asset Details

After an asset is created, you may wish to edit certain attributes and details of the asset. Only certain asset details can be edited. You may have user security rights set in your company configuration whereby a control may be applied to these editing rights. For example, only a manager can edit certain details, for example, incorrect serial number input (which affects stock reports) but an administrator can edit other less impactful details.

It is important to note that if the serial number is edited for a company asset, all stock reports will be affected.

Explanations for all the Details and Finance fields can be found in Introduction to Assets.

Ribbon Access: Equipment and Locations   >   Assets

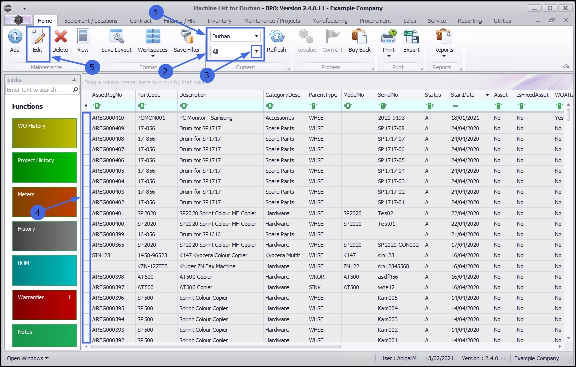
The Machine List for [Site] screen will open.

  1. The screen will open with the default Site setting configured on the user.

Refer to Site Selection for more information about Site settings.

  1. By default, this screen will open with the Type filter set to 'All' , listing all of the assets on the system (Customer Assets, Internal Assets and Serialised Stock Items).
  2. You can click on the drop-down arrow in the Type field and select an alternative Type, (such as Client Machines), if required.

Select Asset to be Edited

  1. Select the row of the asset where you wish to edit the details.
  2. Click on Edit.

Asset Details

There should be no need to change these details if they were correctly entered when the asset was added to the system. However, if necessary, there are some details which can be edited depending on whether you are trying to edit a Customer Asset, an Internal Asset, or a Serialised Stock Item. Remember, if your company has security rights configured then you may not be able to edit some, or even all, of these details.

  • Branch: Click on the drop-down arrow and select an alternative branch from the drop-down menu, if required.
  • Serial No: Type in an alternative serial number, if required.
    • Important Note: If the serial number is edited for company assets, all stock reports will be affected.
  • Asset Register No: Type in an alternative asset register number, if required.
  • Customer:
    1. If this a Customer Machine you can click on the search icon and select an alternative customer from the 'Select a customer for this contract' pop up screen, if required.
    2. If this an Internal Asset, this field will be blank and cannot be edited, as this is a company owned asset.
    3. If this a Serialised Stock item, this field will be blank and cannot be edited, as this is a company owned asset.
  • Address:
    1. If this a Customer Machine you can click on the search icon and select an address from the 'Select an address for this machine' pop up screen, if required.
    2. If this an Internal Asset, this field cannot be edited.
    3. If this a Serialised Stock item, this field cannot be edited.

    A new company config flag (AutoUpdateShippingAddress) is available in BPO2 v2.5.0.8 (or higher) to control automated shipping address updates in BPO2 between contract items and equipment shipping addresses/ functional location shipping address and ensures the shipping address correlates to contract items shipping address. When you update the shipping address on a contract the shipping address will reflect on the asset or functional location. If the user updates the asset or functional location’s shipping address, the shipping address will reflect on the contract item.

  • Technician: Click on the drop-down arrow and select an alternative technician from the 'Technician Name' drop-down menu, if required.
  • Start Date: Either type in or click on the drop-down arrow and use the calendar function to select an alternative date, if required.
  • Priority: Either type in or click on the arrow indicators and select an alternative priority number, if required. This is the work order priority of the customer machine service / repair. 1-5 (1 = most important, 5 = least important)
  • SLA Hours: Either type in or click on the arrow indicators and select an alternative SLA Hours amount, if required.
  • Part No: Click on the search icon and select from the 'Select a part to configure the supply info' screen, an alternative part number, if required.
  • Model: This will auto populate according to the Part No. selected above.
  • Category: This will auto populate according to the Part No. selected above.

Asset Locations

Asset Recently Linked to a Contract

(This is an asset which was linked to a contract but is now removed.)

  • Contract Status and Last Contract: These fields will only be displayed if the item has recently been attached to a Contract but is currently removed from that contract. The Parent Type of the item is CTRT.
    • Contract Status: This will populate with 'Off Contract'
    • Last Contract: This will populate with the last contract number that this item was linked to.

These fields cannot be edited.

Asset Currently Linked to a Contract

  • Contract and Customer Name: These fields will only be displayed if the item is currently attached to a Contract. The Parent Type of the item is CTRT.
    • Contract: This will auto populate with the contract number that the item is linked to.
    • Customer Name: This will auto populate with the name of the customer linked to the contract no. above.

These fields cannot be edited.

Asset Linked to a Sales Invoice

  • Invoice No: This field will only be displayed if the item is currently linked to a Sales Invoice, the Parent Type of the item is SINV.
    • Invoice No: This will auto populate with the invoice no that this item is linked to.
    • The field below Invoice No will be blank.

These fields are editable. A scenario for editing this may be that the customer who bought the item may wish your company to now service the machine. These fields can then be edited to place the item into the Customer Warehouse.

Edit the Location of the Asset Linked to a Sales Invoice

You can change the location of the item if it is currently linked to a Sales Invoice.

  • Click on the search button in the Invoice No field.

  1. The Select the location of this machine pop up screen will appear. This screen will only list the Customer Asset warehouses as this is a customer owned machine and cannot be placed in a company warehouse.
  2. Click on the row selector in front of the alternate location description that you wish to link to this item.
  3. Click on OK.

  • The Invoice No fields will now populate with the selected location details.

Asset Linked to a Work Order

  • Work Order No: This field will only be displayed if the item is currently linked to a Work Order, the Parent Type of the item is WKOR.
    • Work Order No: This field will contain the number of the Work Order to which this item is linked.
    • The field below Work Order No will be blank.

These fields cannot be edited.

Asset Linked to a Warehouse and Bin

This is a serialised stockClosed A serialised stock item is an item in store, ready to be sold, without a rental or service agreement. It is not an asset, it only becomes an asset when converted from a stock item. item linked to a Warehouse and Bin.

  • Bin and Warehouse: This field will only be displayed if the item is currently a serialised stock item linked to a Warehouse, the Parent Type of the item is WHSE.
    • Bin: This will auto populate with the name of the bin that the item is placed in.
    • Warehouse: This will auto populate with the name of the warehouse the item is placed in.

These fields cannot be edited.

Note on Asset Transfer Processes

If you wish to transfer assets to an alternative state, you can use the following processes:

  1. You can move a serialised stock item to the Assets warehouse using the Convert Stock to Asset process.
  2. You can move an internal asset to the Stock warehouse using the Convert Asset to Stock process.
  3. You can move a serialised stock item to another warehouse (and/or bin) using the Stock Transfer process.

Asset Linked to Customer Asset Warehouse and Bin

    You can edit the location of the item if it is currently sitting in a Customer Asset Warehouse and Bin, the Parent Type of the item is WHSE. The item can only be moved to another Customer Asset Warehouse as it remains a Customer Asset.

Edit the Location of an Asset currently in the Customer Assets Warehouse

  • Click on the search button in the Bin field.

  1. The Select the location of this machine pop up screen will appear.
  2. click on the row selector in front of the alternate location that you wish to link to this item.
  3. Click on OK.

Save Asset Changes

  • Once all the required asset details are updated, click on Save.

The edited details will be saved and you will return to the Machine List for [] screen.

Related Topics