Human Resources

Assign a User Login to an Employee

All employees should be loaded onto BPO, but only those using BPO will be assigned a User ID, which is linked to their employee details.

It is important to ensure that all users are correctly linked to their employee details.

Ribbon Access: Finance and HR   >   Employees

  1. The Employees listing screen will open.

Select Employee

  1. Select the row of the employee to whom you wish to assign a User ID.
  2. Click on Edit.

Search for User ID  

  1. The Edit Employee screen will be displayed.
  2. Click on the search button in the User ID field.

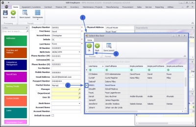
Select User ID

  1. The Select the User screen will be displayed.
  2. Select the row of the UserName that you would like to allocate to this employee.
    • In this example, DR001 is selected.
  3. Click on OK.

Note: A UserName / ID cannot be assigned to more than one employee. Ensure that a unique User ID and Login has been set up in the Configurator before you attempt to link an ID to an employee.

Save User ID/Login Details  

  1. The new user ID / Login is now assigned and displayed in the User ID field.
  2. Click on Save to keep the User ID detail.

  • A message box will pop up advising the following:
    • Employee: [] has been saved.
  • Click on OK.

  • You will return to the Employees listing screen.