Inventory

Inter Warehouse Stock Transfer

This process enables you to transfer stock from and to any warehouse within a selected site.

You will need to ensure that the Company Configuration Enforce In-transit flag is set to 'No' to be able to complete this process.

This is a similar process as for an Inter-Bin Stock Transfer with reference to the notes below.

  1. Ensure that you transfer the correct quantity.
  2. When selecting the Destination warehouse and bin, ensure that you choose the correct warehouse and bin location where the stock is being transferred to.
Ribbon Access:   Inventory   >   Stock

The Stock Status screen will be displayed.

Inter Warehouse Transfer A, B and C-class Items

Select the Site and Status

  • Select the source location or site (where the stock is currently).
    • In this image Durban has been selected.

  1. This screen will open in the In Stock Only status.
    • This can remain unchanged.

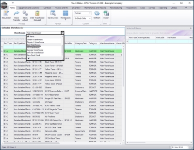
Select Source Warehouse

  1. Click on the drop-down arrow in the Warehouse field and select from the list, the 'source warehouse' (where the stock is currently).
    • In this image, Main Warehouse has been selected.

  1. The Selected Warehouse frame will now be populated with the stock details of all the parts/equipment items linked to that warehouse.
  2. The Selected Items frame is where you will
  3. drag and drop the item lines that you wish to action.

Now follow the instructions as set out for an Inter-Bin Stock Transfer C-class items or as set out for an Inter-Bin Stock Transfer for an A or B-Class items

Important Note:

  1. Ensure that you transfer the correct quantity.
  1. When selecting the Final Warehouse and Destination Warehouse and Bin, ensure that you choose the correct Warehouse and Bin Location where the stock is being transferred to.

Note for A and B-class Item Transfer

  1. For A or B-Class item(s) remember to select the correct Serial No in the Batch Serial No.field as explained in the Inter-Bin Stock Transfer process.

Save Inter Warehouse Transfer

  1. Click on Save when you have checked all these details.

  • A Part Transfer Processing message box will pop up informing you that;
    • Part Transfer No. [ ] saved successfully.
  • Click on OK.

  • A Report Generation message box will pop up asking you;
    • Do you want to print the transfer [ ]?
  • For the purpose of this manual, click on No.

Refer to Stock Part Transfer / Inter-bin Transfer print information to view details of the print process.

View Items in Destination Warehouse

You will return to the Stock Status screen.

  • Click on the drop-down arrow in the Warehouse field and select the Destination Warehouse that was chosen in the previous step of this manual.
    • In this example the Cari Warehouse was the Destination Warehouse.

  • Expand the item lines that correspond to the transferred stock items
    • In this case an SP 2020 Sprint Colour Copier and a 2020-147K Black Toner were transferred.
  • The expanded Stock frames will contain the Batch or Serial Nos , theBin Name and the Quantity of each item type stored in the Cari Warehouse.
    • In this image you can see that
      1. the AB999014 Sprint Copier has been successfully transferred from the Main Warehouse.
      2. and the 65478 Batch 2020-147K Black Toner has been successfully transferred from the Main Warehouse.

  • Collapse the Stock frames and close the screen when you are done.