Inventory

Receive Stock Transfer from In-Transit Warehouse

Stock must be transferred to the In-Transit warehouse before the goods can be received into the Destination Warehouse. Refer to In-Transit Inter-Warehouse Transfer or Action Stock Transfer Request.

  • You can transfer and receive items from warehouse to warehouse in the same site e.g.
    • the Main Warehouse in Durban to the In-Transit Warehouse to the George Warehouse in Durban.
  • Or you can transfer and receive items warehouse to warehouse in different sites e.g.
    • the Main Warehouse in Durban to the In-Transit Warehouse to the PTA Warehouse in Pretoria.

You will need to ensure that the Company Configuration Enforce In-transit flag is set to 'Yes' to be able to complete this process.

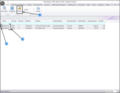
Ribbon Access:   Inventory   >   Stock

The Parts In-Transit listing screen will be displayed.

Select the Site  

  • Select the site where the item(s) are being received.
    • In this image Durban has been selected.

Select Items to Receive  

  1. Click on the row selector in front of the document number that contains detail(s) of the items that you wish to receive from 'In Transit'.
  2. If there is more than 1 item linked to the transfer document then all of these items will be pulled across to the Parts Intransit screen.
  3. Click on Receive.

  • An Inventory - Part Transfer message box will pop up asking;
    • Are you sure you want to warehouse the part transfer [ ]?
  • Click on Yes.

The Stock Transfer screen will be displayed.

Stock Transfer Details

    • Reference Type:  This will auto populate with Adhoc.
    • Reference:  Type in a reference for this transfer.
    • Final Warehouse: This will populate with the final warehouse as selected in the In-Transit Inter-Warehouse Transfer process.
    • Requestor: This will populate with the person currently logged on to the system but you can click on the drop-down arrow and select an alternative employee if required.
    • Transfer Date and Time: This will populate with the current date and time.
      • Transfer Date:
      • You can either type in or click on the drop-down arrow and use the calendar function to select an alternative date if required.
      • Transfer Time:
      • You can either type in or use the directional arrows to select an alternative time if required.
    • Comments: Type in a comment relevant to this transfer, if required.

Destination Warehouse

  1. The Parts data grid will display all the information of the parts to be transferred including the Destination Warehouse Name.
  2. If there is more than one warehouse bin linked to the destination warehouse then the system will leave this field(s) blank for you to select the bin.

Select Destination Bin  

  1. Click in the Destination Bin Name field of one of the items to be transferred. An ellipsis button will be displayed.
  2. Click on this button to bring up the Select a destination bin for this part transfer screen.
  3. Click on the row selector in front of the bin you wish to receive this item into.
    • In this image, George_Bin has been selected.
  4. Click on Ok.

  • The selected bin will populate the Destination Bin Name field.

  1. Follow the same process to bring up the Select screen again
  2. and select a bin for each item in the Stock Transfer screen.
    • In this image, a different bin: George_2_Bin has been selected.

  1. When you are finished with your selection(s)

Save Transfer Details

  1. Click on Save.

  • A Part Transfer Processing message box will pop up informing you that;
    • Part Transfer NO. [ ] has been saved successfully.
  • Click on OK.

Print Transfer Note  

  • A Report Generation message box will pop up, asking:
    • Do you wish to print the transfer [ ]?
  • Click on Yes.

The Report Preview screen for the Part Transfer Note will be displayed.

  1. You can see that the items have been transferred from the Intransit Warehouse and Intransit Bin to
  2. the destination George Warehouse
  3. and to the 2 different destination bins.
  4. From here you can View, Print, Export or Email the Part Transfer Note.
  5. Close the Report Preview screen when you are done.

  • You will return to the Parts Intransit screen, where you can see the items selected for transfer have now been removed from this screen.