Inventory

Part Knock Down

The 'Part Knock Down' process will, within one transaction, adjust:

  • The whole unit out of stock (e.g. an A4 Architects Drawing Book).
  • The unit parts - the parts that make up the whole unit - into stock (e.g. A4 Clear Plastic Cover, A4 Cardboard Backing, A4 Note Paper).

If you are using the Stock Batch Tracking option, make sure to select the Batch Number for C-Class (non-serialised) items when adjusting stock.  For more details, refer to Inventory: Stock Batch Tracking.

Ribbon Access:   Inventory   >   Adjustments

The Adjustment Requests listing screen will be displayed.

  • Select the Site.
    • In this image Durban has been selected.

  • Click on Add.

    The Add new Adjustment Request screen will be displayed.

New Adjustment Request Details

    • Reason Code: Click on the drop-down arrow and select from the list, the code you wish to link to this request.
    • Requestor: This will auto populate with the person currently logged on to the system. You can click on the drop-down arrow and select from the list, an alternative person if required.
    • Contra Account: Click on the search icon and select from the Select a contra account for this adjustment pop up screen, the account you wish to link this adjustment to.
    • Request Date and Time: This will auto populate with the current date and time.
      • Date: You can either type in or click on the drop-down arrow and use the calendar function to select the date.
      • Time: You can either type in or use the directional arrows to select the time.
    • Comments: Type in a comment related to this part knock down, if required.

Select Whole Unit to be Adjusted Out of Stock

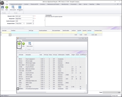
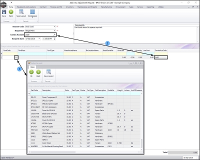
  • In the Parts data grid, click in the Part Code text box.

  1. An ellipsis button will be revealed. Click on this button to display the Select a part pop up screen.
  2. As you click in the Part Code text box, the Contra Acc Code field will populate with the Contra Account selection made in the Adjustment Request Details frame. (This can be changed per item line).

  • Click on the row selector in front of the Part Code of the whole unit that you wish to adjust out of stock.
    • In this image, an A4 Architects Drawing Book is to be adjusted out of stock (- in order to receive into stock the sum of the parts of this unit.)
  • Click on Ok.

    • Part Code: This will now populate with the selected item's part code.
    • Part Description: This will now populate with the selected item's part description.
    • Part Type: This will now populate with the selected item's part type.

Select Warehouse

If the item selected is linked to a default warehouse then the Warehouse name field will auto-populate with that warehouse name. (This can be changed.) If the item is not linked to a default warehouse then follow the process below.

  • Click in the Warehouse Name text box.

  • An ellipsis button will be revealed.
  • Click on this button to display the Select a warehouse for this part request pop up screen.

  • Click on the row selector in front of the Description of the Warehouse that you wish to adjust this item out of.
    • In this image, Main Warehouse has been selected.
  • Click on Ok.

Select Bin Location

  • Click in the Bin Location Name text box.

  • An ellipsis button will be revealed.
  • Click on this button to display the Select a warehouse for this part request pop up screen. This screen will contain details of the bins that you can choose from, within the previously selected warehouse.

Note: If there is only 1 bin linked to the warehouse, as you click on the ellipsis button, the Bin Location Name text box will populate with that particular bin name.

  • Click on the row selector in front of the bin Description you wish to adjust this item out of.
  • Click on Ok.

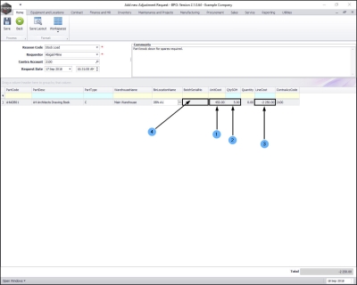
Note: As the Bin Location text box populated, you will notice the following fields will also populate:

  1. Unit Cost: With C-Class items, weighted average cost is calculated over multiple batches, within the same Bin Location, therefore the Unit Cost will populate as the Bin Location Name is selected. With A or B-Class items, only once the serial no. is selected, will the Unit Cost field populate. As each serial no. is priced individually.
  2. Qty SOH: This text box will populate with the current Stock on Hand quantity of the C-Class item in the selected Bin Location. With A or B-Class items, this field will only populate once the serial no has been selected and will always populate with 1 as only one A or B-Class item can be selected at a time.
  3. Line Cost: This will populate with the sum of the Unit Cost x Quantity. This will be a minus figure as you are adjusting this whole unit item out of stock.
  4. Batch Serial No: Once the bin location field is populated, BPO will select the item from the first batch in the system. If this first batch is un-numbered then this field will look blank (as in this image).

Select Batch/Serial No.

  • Click in the Batch Serial No: text box.

  1. An ellipsis button will be revealed. Click on this button to display the Select a batch//serial no. for this request screen.
  2. In this image you can see that BPO has auto-selected the first batch in the system, which in this case, is not numbered.

Note: If this is an A or B-Class item that is being adjusted out of store then that this becomes the Serial No column for A-Class items - so search for the correct serial number if this is a serialised item. If this a C-Class item being adjusted out of store and you are using Stock Batch Tracking then you will need to select the correct batch that you wish to adjust the C-Class item out of. If you are not using Stock Batch Tracking then the Batch Serial No text box can remain blank.

  • Click on the row selector in front of the Batch Serial No you wish to adjust this item out of (if you are using Stock Batch Tracking).
  • Click on Ok .

Select Quantity

In this example, we will be 'knocking down' one A4 Architects Drawing Book. We will be adjusting it out of stock. Therefore the (end) Quantity (in stock) amount must be changed.

  • Click in the Quantity text box and either type in or use the directional arrows to select the end quantity after the adjustment.
    • In this example, the sum will be: Quantity Stock on Hand (5) - the adjusted out quantity (1) = the total end quantity in stock (4).

  1. As the Quantity is entered, a new row should appear, if not, to add more items to the list, click on the last text box in the row and press Enter.

Select Unit Parts to be Adjusted into Stock

Now we will add the unit parts that we are adjusting into stock. These are the unit parts that make up the whole unit (the A4 Architects Drawing Book) that is being broken down.

  1. Click in the Part Code text box to display the ellipsis button.

  • The Select a part screen will pop up.
  • Click on the row selector in front of the unit part that you wish to adjust into stock.
    • In this image, A4CS - A4 Clear Plastic Cover has been selected.
  • Click on Ok.

  • Part Code: This will now populate with the selected item's part code.
  • Part Description: This will now populate with the selected item's part description.
  • Part Type: This will now populate with the selected item's part type.
  • Warehouse Name: This will now populate if there is a default warehouse linked to the unit part selected. You can click in the text box and use the ellipsis button to bring up the Select... screen and choose an alternative warehouse if required.
  • Bin Location Name: This will now populate if there is a default bin location linked to the unit part selected. You can click in the text box and use the ellipsis button to bring up the Select... screen and choose an alternative bin location if required.
  • Unit Cost: With C-Class items, weighted average cost is calculated over multiple batches, within the same Bin Location, therefore the Unit Cost will populate as the Bin Location Name is selected. With A or B-Class items, only once the serial no. is selected, will the Unit Cost field populate, as each serial no. is priced individually.
  • QtySOH: This text box will populate with the current Stock on Hand quantity of the C-Class item in the selected Bin Location. With A or B-Class items, this field will only populate once the serial no has been selected and will always populate with 1 as only one A or B-Class item can be selected at a time.
  • Quantity: This will populate with 1 You will need to adjust this figure (shown further in the manual) according to how many of these unit part that you are bringing into stock.
  • Line Cost: This will populate with the sum of the Unit Cost x Quantity. This will currently be a minus figure as the system is calculating that you are adjusting a second item out of stock. It will read as a plus + figure once the Quantity has been adjusted to receive this item into stock.

    In this example,
  1. the Bin Location that this unit part will be received into, has been changed.
  2. the Unit Cost, QtySOH, Quantity and Line Cost fields have auto adjusted to take this into account.

  • Click in the Batch Serial No text box and type in the Batch Reference No for this unit part. (This is only required if you are using Stock Batch Tracking).

Note: As you are receiving this unit part into stock, you cannot use the the Select... screen to find the serial (A or B-Class) or batch (C-Class) number as a new batch or serial number must be created.

In this example, we will be 'knocking down' one whole unit; the A4 Architects Drawing Book. We will be adjusting the unit parts (e.g. A4 Clear Plastic Covers, A4 Cardboard Backing, A4 Notepaper) into stock. Therefore the (end) Quantity amount for each unit part must be changed.

  • Click in the Quantity text box and either type in or use the directional arrows to select the end quantity after the adjustment.
    • In this example, the sum will be: Quantity Stock on Hand (5) + the adjusted in quantity (1) = the total end quantity in stock (6).

  1. As the Quantity is entered, the Line Cost will adjust accordingly, it will now be a plus + amount.
  2. A new row should appear, if not, to add more items to the list, click on the last text box in the row and press Enter.
  3. Click in the Part Code text box to display the ellipsis button and add unit items as explained above until all the unit parts that make up the whole unit have been listed.

  1. In this image, we have added all the unit parts and adjusted the Quantity fields (A4 Clear Plastic Cover x 1, A4 Cardboard Backing x 2, A4 Note Paper x 3) to the list as an adjustment into stock.
  2. The Line Cost for the unit parts you are adjusting into stock and the total unit you are writing out of stock should be exactly the same.
    • In this image, the amount being adjusted out = A4 Architects Drawing Book: 450.00, the amount being adjusted in = A4 Clear Plastic Cover (x 1) 50.00 + A4 Cardboard Backing (x 2) 100.00 + A4 Note Paper (x 3) 300.00 = total 450.00
  3. When you have finished editing this screen, click on Save.

Print Adjustment Request  

  • A Report Generation message box will pop up asking;
    • Do you want to print the adjustment request [ ]?
  • Click on Yes.

  • You will return to the Adjustment Requests listing screen.
  • An Adjustment Request Processing message box will pop up informing you that;
    • Adjustment Request No. [ ] saved successfully.
  • Click on OK.

  • The Adjustment Request Report Preview screen will now be displayed.
  • From here you can View, Print, Export or Email the Adjustment Request report.
  • Close the Report Preview screen when you are done.

Note: This request must be authorised before the Stock Adjustment is completed.

Important Note: It is prudent to approve/authorise the adjustment as soon as possible after it has been recorded. If any changes are made to the stock on hand by the warehouse manager, for example, whilst the adjustment is waiting for approval, then the adjustment figures may no longer be correct and the adjustment will have to be re-done.