Locations

Functional Locations - Delete a Functional Location

A functional location represents the place at which a maintenance task is to be performed.

Locations can be deleted under the following conditions:

Locations may be prevented from being deleted for the following reason:

  • There may be sub-locations linked to the main location being deleted. These sub-locations will need to be deleted first, before the main location can be deleted.
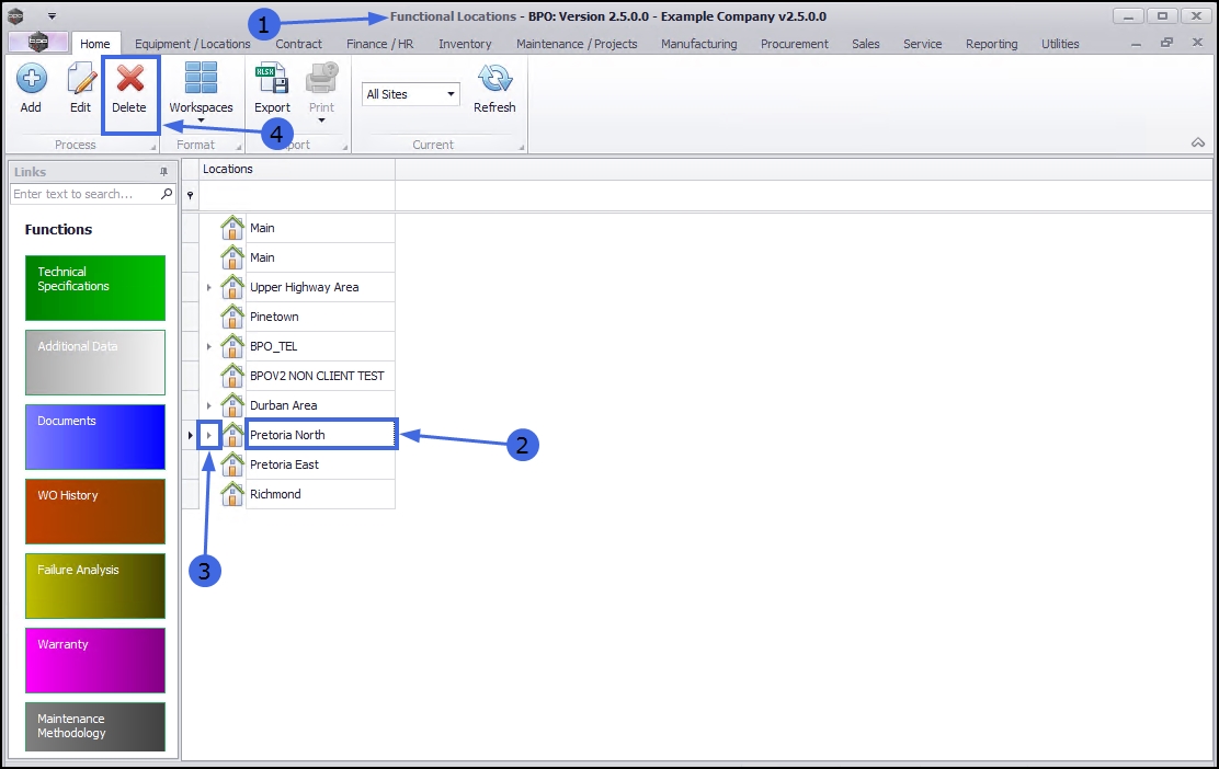
Ribbon Access:   Equipment / Locations   >   Functional Locations

The Functional Locations listing screen will be displayed.

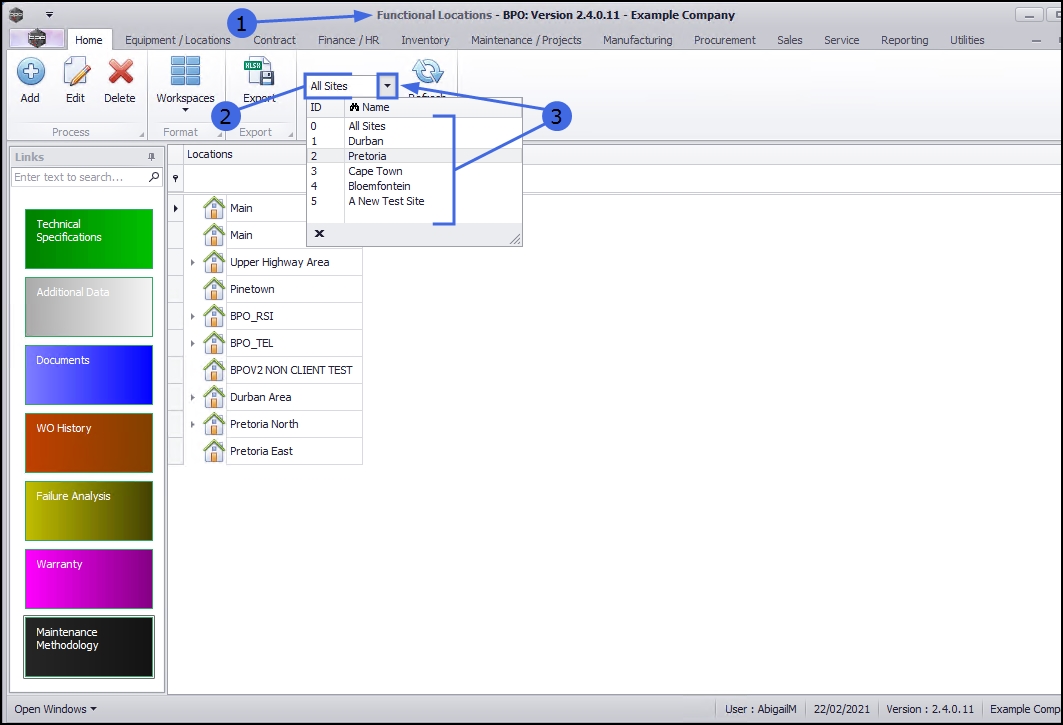
Select the Site

  1. The Site filter will be set according to your company configuration.
  2. You do not need to select a specific site, however if you wish to narrow your filter parameters, you can click on the drop-down arrow and select a particular site from the list.

Delete Main Location

Select Location

  1. Select the row of the main location, that you wish to delete.

Delete Main Location

  1. Click on Delete.

Confirm Deletion

  1. A Delete Location message box will pop up with the following prompt:
    • Are you sure you want to delete this location: Reference: []?
  2. Click on Yes.

  1. A second message box will pop up advising the following:
    • The Location, Reference: [] has been removed.
  2. Click on OK.

  • The deleted main location will be removed from the tree view.

Main Location Deletion Preventions

A main location cannot be deleted if it is currently a parent location and contains one or more sub-locations - these must be deleted first.

Select Parent Location

  1. In the Functional Locations screen,
  2. Select a main location that is the parent location of one or more sub-locations.
  3. This is indicated by the expand icon next to the main location name.

Delete Parent Location

  1. Click on Delete.

Confirm Parent Location Deletion

  1. A Delete Location message box will pop with the following prompt:
    • Are you sure you want to delete this location: Reference: []?
  2. Click on Yes.

Delete Error Message

  1. An error message will pop up with the following prompt:
    • The location [] has sub-locations and cannot be deleted. Please remove these first. The transaction ended in the trigger. The Batch has been aborted.
  2. Click on OK.

  • The message will disappear, and the parent location will remain linked in the tree view.
  • You will need to expand the main parent location and remove each sub-location, before being able to delete this main location.

Related Topics