Maintenance

Instructions

Instructions are Work Instructions to the person performing the required work.

One (or more) Instructions are linked to Tasks.

Instructions Process Flow

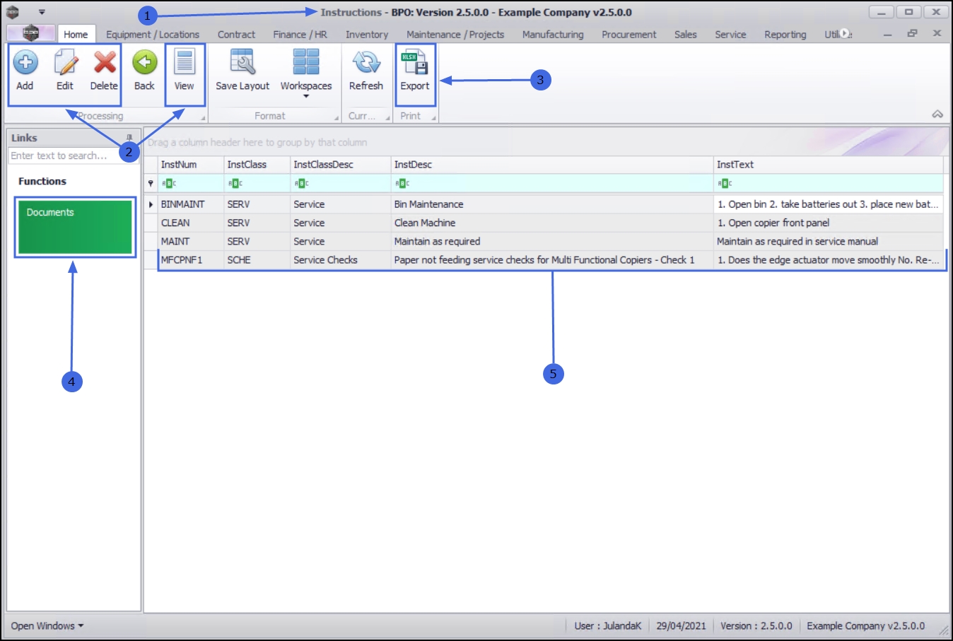
Ribbon Access:   Maintenance / Projects >   Instructions

  1. The Instructions listing screen will be displayed.
  2. From the Processing Ribbon Bar you can Add, Edit, Delete and View an Instruction.
  3. Also on the Ribbon Bar is the Export button for exporting the list of Instructions to a Microsoft Excel Spreadsheet.
  4. The Documents Tile in the Functions panel can be used to view a list of the digital documents that have been linked to an Instruction.
  5. The Data Grid lists all Instructions that have already been set up. Any new Instructions that gets created, will be added to the list.