Maintenance

Tasks - Related Tasks

Related tasks are affected by the changes in the schedule of the Task they are linked to. For instance, a task may be completed 5 days later than the planned schedule, which may have been caused by a public holiday. Any related task(s) will then also be completed 5 days later.

Ribbon Access:   Maintenance / Projects >  Tasks

  1. The Tasks list screen will be displayed.
  2. Click on the row of the task you wish to link a related task to.
  3. Click on the Related Tasks tile.

  1. The Related Task screen will be displayed.
  2. Any related tasks that have already been linked will be displayed in the data grid.

Link a Related Task

  1. Click on Add.

    Short cut key: Right click to display the Process menu list. Click on Add.

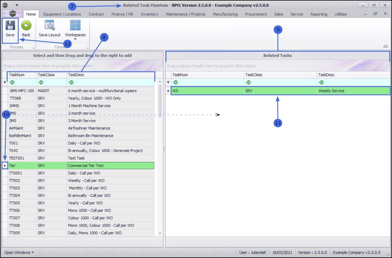
  1. The Related Task Maintain screen will be displayed.
  2. The left panel lists all the tasks that you can select from.
  3. The right panel contains the Related Tasks where the selected task(s) will be listed.
  4. Click in the row(s) of the task(s) you wish to link as a related task. Drag and drop this task into the Related Tasks panel.
  5. The selected task(s) will now be listed in the Related Tasks panel.
    • Continue selecting and moving tasks to the Related Tasks panel as required.

Note that you can remove a task item from the Related Task grid, by dragging and dropping the task back to the task list column, if it is not required.

Save the Related Task(s)

  1. When done, click on Save.

  1. You will return to the Related Tasks screen.
  2. When you receive the Related Tasks message to confirm that;
    • The Related Task for Task [task name] have been saved.
  3. Click on OK.

Edit Related Task

  1. From the Related Tasks screen,
  2. Click on Edit.

    Short cut key: Right click to display the Process menu list. Click on Edit.

  1. The Related Task Maintain screen will be displayed.
  2. To unlink a Related Task, click in the row of the task you wish to unlink and drag and drop the related task back to the task list.
  3. When you have completed making the necessary changes to the Related Tasks, click on Save.

  1. You will return to the Related Tasks screen where you can view the updated Related Tasks.

Unlink / Delete a Related Task

  1. From the Related Tasks screen,
  2. Click on the row of the related task you wish to remove from the list.
  3. Click on Delete.

    Short cut key: Right click to display the Process menu list. Click on Edit.

  1. When you receive the Delete Related Task message to confirm;
    • Are you sure you want to delete this Related Task?
  2. Click on Yes if you are certain about your selection, or
    • Click on No to ignore the request and to leave the related task linked to the task.

  1. When you receive the message to confirm that;
    • Related Task Deleted.
  2. Click on OK.

  1. The Related Tasks screen has been updated and the Task you have removed will no longer be visible in the task data grid.
  2. Click on Back to return to the Tasks list screen.