Sales

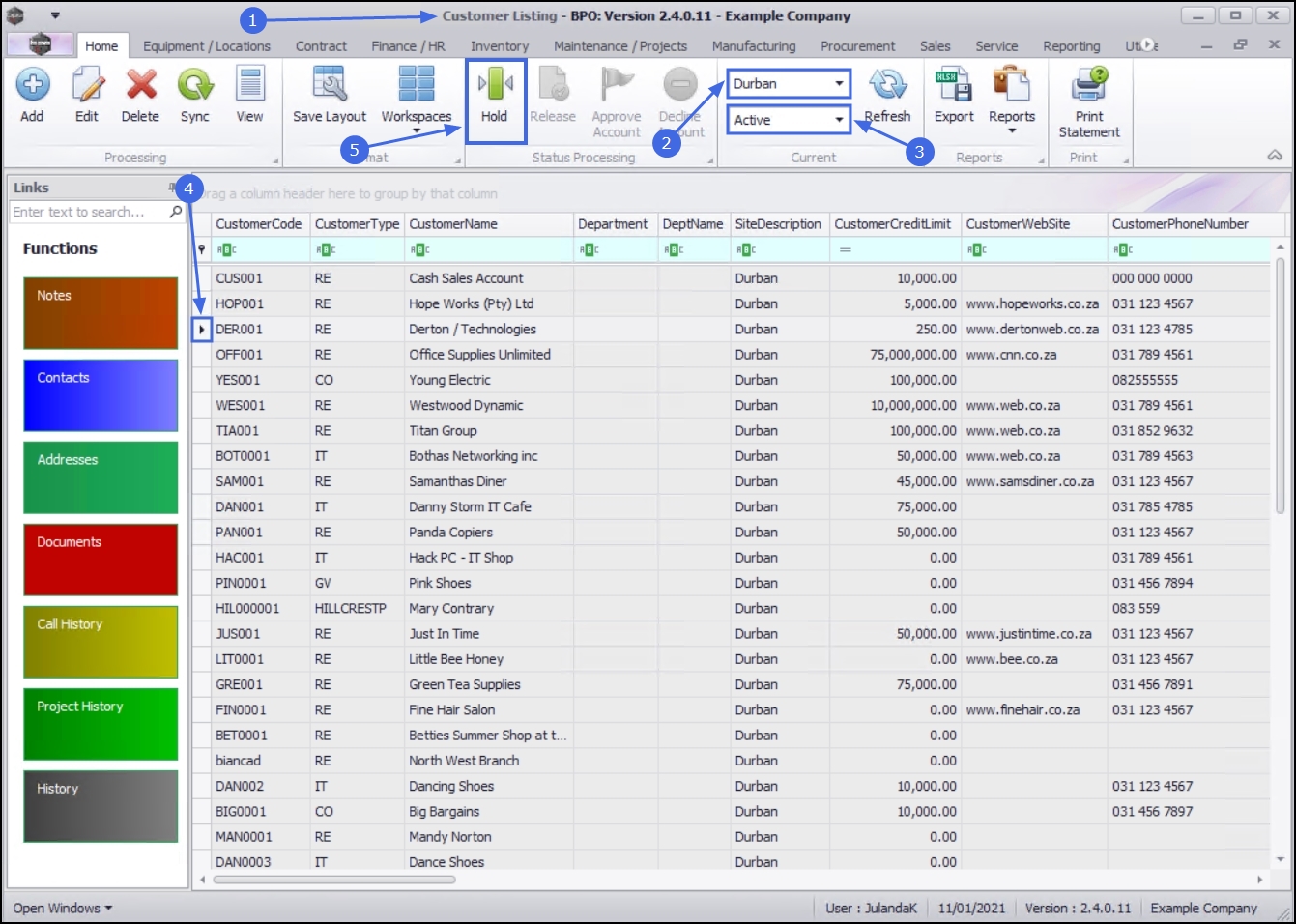
Customers - Place on Hold

When a customer is placed on hold, you will be able to raise Sales Quotes for the customer. You will not however, be able to raise Sales Orders, Sales Invoices or Calls.

Ribbon Access: Sales >  Customers

  1. The Customer Listing screen will be displayed.
  2. Select the Site where the customer can be located.
    • The example has Durban selected.
  3. Ensure that the Status has been set to Active.

    Note that only an Active customer can be placed on Hold.

  1. Select the row of the customer you wish to place on hold.
  2. Click on Hold.

Short cut key: Right click to display the All groups menu list. Click on Hold.

  1. The Customer on Hold screen will be displayed.

On Hold Details

  • Hold Date and Time: These fields will auto populate with the current date and time.
    • Date: Type in or click on the down arrow to use the calendar function to select an alternative date if required.
    • Time: Type in or use the arrow indicators to select an alternative time if required.
  • Hold Reason: You will need to type in a reason for placing this customer on Hold.
  • Estimated Release Date and Time: These fields will auto populate with the date and time 48 hours after the Hold date.
    • Date: Type in or click on the down arrow to use the calendar function to select an alternative date if required.
    • Time: Type in or use the arrow indicators to select an alternative time if required.
  • Employee: This will auto populate with the person currently logged on to the system. You can click on the down arrow to select an alternative employee if required.

Save Details

  1. When you have finished adding details to this screen, click on Save.

  1. When you receive the Customer Processing message to confirm that;
    • Customer No: [customer code] has been placed on hold.
  2. Click on OK.

View Customer on Hold

  1. From the Customer Listing screen,
  2. Change the Status to Hold.
  3. Note the customer you have placed on hold.

Related Topics