Sales

Invoices - View Tax Invoice

Ribbon Access: Sales > Invoices

  1. The Sales Invoices listing screen will display.
  2. Select the Site where the invoice has been created.
    • The example has Durban selected.
  3. Select the Status for the invoice you wish to view.
    • The example has New selected.
  4. Click on the row of the Sales Invoice that you wish to view.
  5. Click on View.

  1. The View Customer Invoice - INV[invoice number] screen will be displayed.
    • You can view the following details:
      • Customer information,
      • Customer contacts,
      • Billing information,
      • Shipping information,
      • Related (linked) references and
      • Sales invoice items

This is a view only screen and you cannot make or save changes to this screen.

For a detailed handling of each are of the Sales Invoice, refer to Invoices - Create Sales Invoice (OTC).

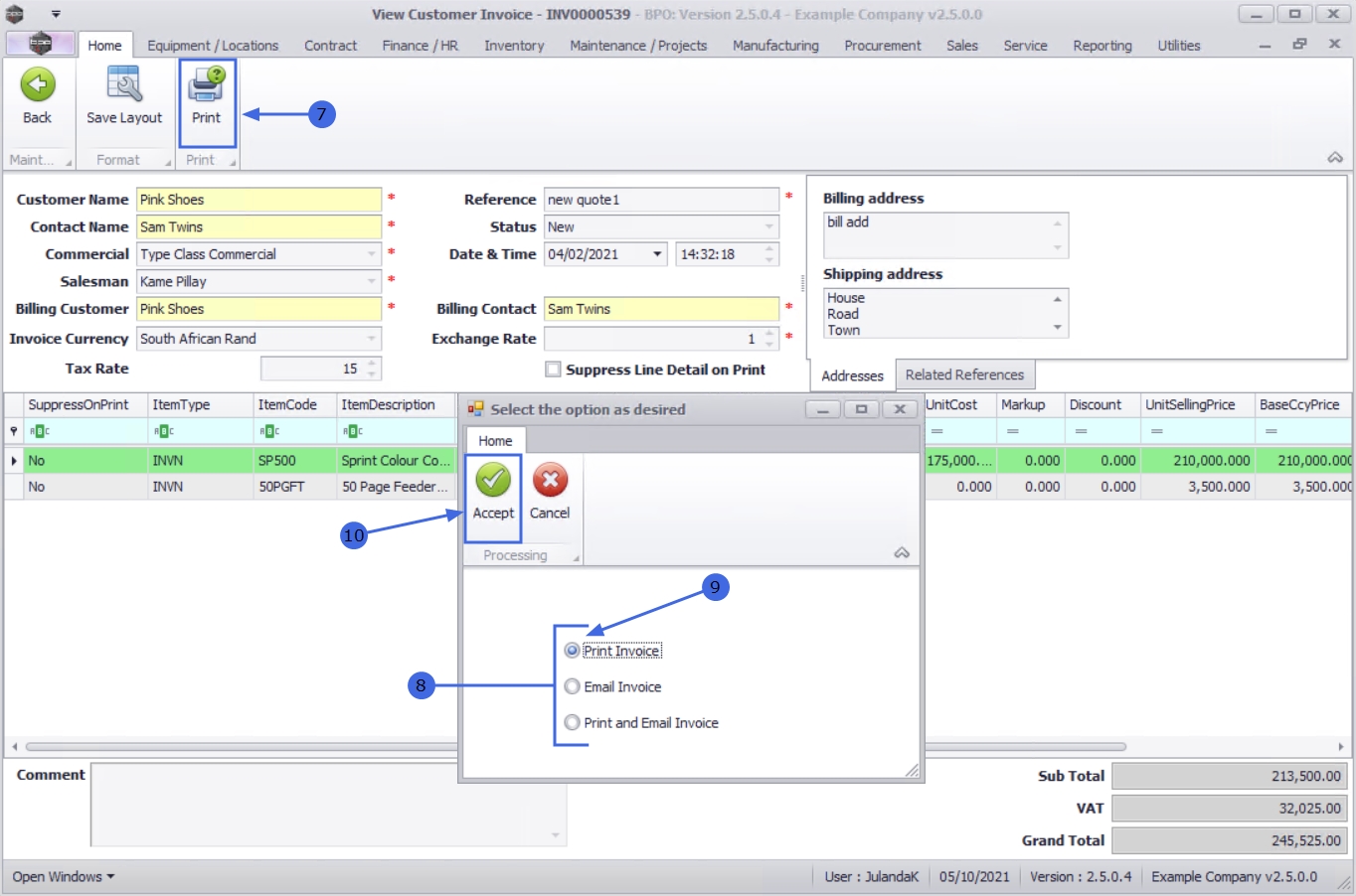
  1. Click on Print.
  2. The Select the option as desired screen will display with the following options;
    • Print Invoice (will open the invoice in Report Preview to view, print export or email)
    • Email Invoice (can attach documents, add recipients, the system will create a .pdf and email the invoice)
    • Print and Email Invoice (both the Report Preview and Email screens will pop up)

Print Tax Invoice

  1. Click on the Print Invoice option.
  2. Click on Accept.

  1. The Tax Invoice will display in the Reports Preview screen.
  2. From here you can make cosmetic changes to the Tax Invoice, as well as Save, Zoom, Add a Watermark, Export or Email from the preview screen.
  3. Click Close to return to the View Customer Invoice screen.

  1. Click on Back to return to the Sales Invoices listing screen.

Related Topics