We are currently updating our site; thank you for your patience.

Contract

Release from Hold

When a contract is placed on Hold, the system will prevent call logging, but the customer will still be included in the month end billing.

When the Hold reason has been resolved, e.g., payment has been made, then the contract will need to be released from Hold and put back into the Active status.

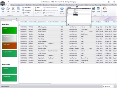
Ribbon Access: Contract > Contracts

The Contract Listing screen will be displayed.

  • Select the Site.
    • In this example, Durban has been selected.

  • Upon opening, this screen will default to the Active status, listing all the Active contracts for the selected site.
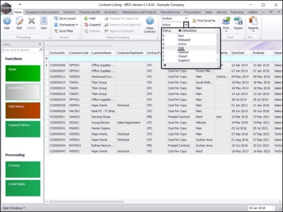
  • Click on the drop-down arrow in the status field and select the Hold status.

Select Contract

The screen will now display all contracts in the selected Site that are sitting in the Hold status.

  • If there is more than one contract in this listing screen, ensure that the row of the contract that you wish to release is selected.
  • Click on Release.

Add Release Details

The Contract to Release: [] screen will be displayed.

  • Release Date and Time:This will auto populate with the current date and time.
    • Date: Either type in or click on the drop-down arrow and use the calendar function to select an alternative release date.
    • Time: Either type in or use the arrow indicators to select an alternative release time.

Save Release Details

  • When you have selected your date and time, click on Save.

The contract will be removed from the Contract Listing screen where the status is set to Hold.

  • A Contract Processing message box will pop up informing you that;
    • Contract No: [] has been released.
  • Click on OK.

View Released Contract in Active State

  • Select the Active status.

  • You can now view the released contract in the Contract Listing screen where the status is set to Active.