We are currently updating our site; thank you for your patience.

Contract

Contracts - Approve a Contract

A new contract will need to first be Released and then Approved before it will become Active.

However, after a contract has been Approved, it could be moved back to the Released status due to contract amendments, so that the changes can be reviewed and then it will need to be Approved again.

A notification email will be sent to users who have the rights to authorise contracts.

These are the types of changes that will trigger the contract being returned to the Released status:

  • any changes to the Contract Type, the Customer or the Aggregate Billing flag.
  • if any contract item is added or removed
  • if any contract item fee is added or removed.
  • any changes to the Billing Customer on a fee or meter.
  • any changes to the following Contract Item Fee details:
    • Amount, Start Date, End Date, Escalation %, Account Code, COS Account Code, Invoice Description, Billing Period, Billing Cycle, Finance Party, and Finance Amount.
Ribbon Access: Contract > Contracts

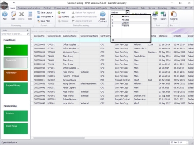
The Contract Listing screen will display.

  • Select the Site that you wish to work in.
    • In this image Durban has been selected.

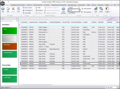
  • Upon opening, this screen will default to the Active status, listing all the Active contracts for the selected site.
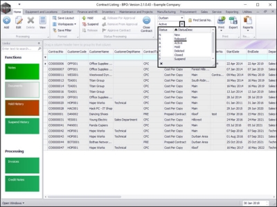
  • Click on the drop-down arrow in the Status field and select the Released status.

Select the Contract

  • Select the row of the contract that you wish to approve.

Approve Contract

  • Click on Approve Contract.

  • A Contract Approval message box will pop up with the following prompt:
    • You are about to authorise this contract. Is that correct?
  • Click on Yes.

  • A Contract - Process message box will pop up advising the following:
    • The contract, no. [] has been processed as approved.
  • Click on OK.

  • The contract will be removed from the Contract Listing screen where the status is set to Released.

View Approved Contract in Active Status

  • Select the Active status.

  • The contract can now be found in the Contract Listing screen where the status is set to Active.