We are currently updating our site; thank you for your patience.
Contract Invoices
Edit Comment and Order Numbers
The contract invoice comment and order numbers are either input manually when creating a Manual Contract Invoice or generated via the Contract Billing process based on what is configured on the contract.
You now have the ability to edit Contract Invoices after they have been printed (billing run) or created (Manual contract invoice) to update the Order number and comments.
The ‘Comment and Order’ button will only be available for contract invoices in status New or Printed, and is controlled by user rights.
| Ribbon Access: Contract > Manual Contract Invoice |
Your employee user record should be linked to a default site. In this case, the site will auto populate with this default, otherwise the site must be manually selected.
Another site can be selected, if required, and if you have the security rights to access the site.
If All Sites displays here, then you do not have a default site configured on your user record, and need to select the required site.
-
By default, this screen will open in the New status. You could also filter for Printed invoices for this functionality.
-
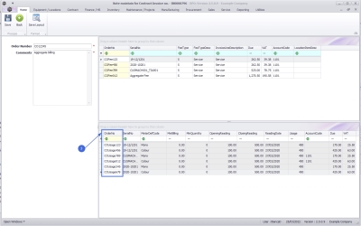
Select the Contract Invoice to edit and Click on the Comment and Order button.
Contract Header Order Number and Comments
-
Update the Contract Header Order Number and/or Comments as required.
Fees Order Number and Comments
-
This frame displays all contract item fees.
-
The Order Number on each fee can be edited.
Usage Charges Order Number and Comments
-
This frame displays all contract item meters.
-
The Order Number on each meter usage charge can be edited.
-
Once all required changes have been made, click on the Save button.
MNU.113.002