We are currently updating our site; thank you for your patience.
Equipment
Assets - Meters - Add
Meter readings are used to accurately bill your customers for the amount of prints they have made. These readings can be further utilised by your sales team to distinguish which type of machine will be most advantageous to your customer. If your customer is linked to a contracted volume on their service plan, they will also rely on meter reports for accurate billing and for judging whether their contracted volume is appropriate.
In this manual we will cover how to assign (add) a previously configured meter definition to an asset.
| Ribbon Access: Equipment and Locations > Assets |
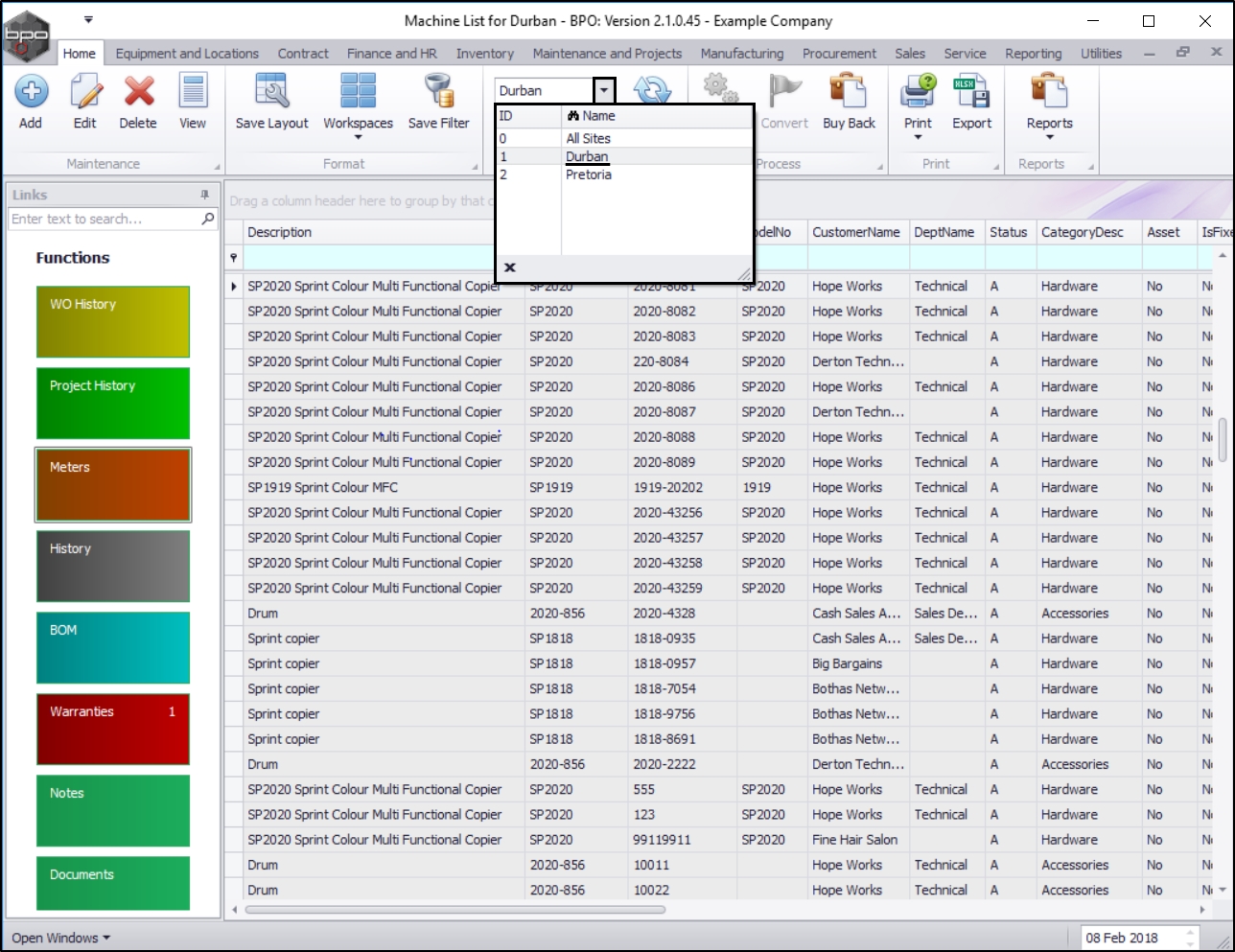
- The Machine List for [] screen will display.
The Site and Type Filters
- The screen will open with the default Site setting configured on the user and the Equipment Type filter set to 'All' (machines).
- Select the Site that you wish to work in.
- In this example Durban is selected.
Note: Refer to Site Selection for more information about Site settings.
Select the Asset
- Select the row of the asset you wish to assign a meter to.
- Click on the Meters tile.
- The Meter Listing for Serial No: [] screen will open.
- This screen lists the following:
- the linked meters to this Equipment Item and
- the readings for each meter.
- Here you can Add, Delete or Reset Readings.
- Click on the expand button in the MeterDefCode column to view the meter readings.
Assign Meter
- Click on Add.
- An Input Validation message box will appear with the following prompt:
- Are you sure you want to add a new meter to this machine []?
- Click on Yes.
Select Meter Code
- The Select a Meter to Add screen will pop up.
-
Select the
row of the
meter code you wish to
link to this asset
An asset is an item that is generating income for the company e.g. a rental item or an item that has been sold to a customer..
Save Assigned Meter
- Click on Ok.
- The Meter Listing for Serial No.: [] screen will now populate with the details of the selected meter.
MNU.007.001