We are currently updating our site; thank you for your patience.

Equipment

Assets - Maintenance (Assign a Task)

To generate a call from this task using the task radar, the machine should be on an active contract with a contact person assigned.

Also remember to check that the task has been set up correctly.

There are two types of Task Interval Types that can be assigned to an asset:

  • Condition-based task schedules: These are usually meter definition based, e.g. Copies Made.
  • Time-based task schedules: These are linked to time periods e.g. Days, Weeks, Months or Years.
Ribbon Access: Equipment and Locations   >   Assets

The Machine List for [] screen will be displayed.

The Site and Type Filters

The screen will open with the default Site setting configured on the user and the Equipment Type filter set to 'All' (machines).

Note: Refer to Site Selection for more information about Site settings.

  • You do not need to select a specific Site or Type in this screen, however, if you wish to narrow your filter parameters, you can click on the drop-down arrows and select a particular Site and Type from the list.
  • In this example, the Durban site is selected.

Select Asset

  • Select the row of the serialised item where you wish to assign a task.
  • Click on the Maintenance tile.

Add New Task

The Maintenance Methodology for Asset: screen will be displayed.  

  • Click on Add.

 

The Add new task schedule screen will be displayed.

  • Task Num:  Click on the search button in this field.

Task Schedule Options

The Select the task schedule pop up screen will appear.

You will note in this screen that there are 2 types of schedule to select from:

Time Based Schedule

  1. If a time-based schedule is selected - then certain fields will auto populate the Add new task schedule screen and the Last Performance and Next Performance fields will be based on date selections.

Condition Based Schedule

  1. Condition: if a condition-based schedule is selected - then certain fields will auto populate the Add new task schedule screen and the Last Performance and Next Performance fields will be based on meter readings.

Add Condition-based Task Schedule

  • Select the row of the condition-based task schedule that you wish to add to the asset.
  • Click on Ok.

Add Task Details

  • Task Num: This will auto populate with the task number selected in the previous step.
  • Schedule Type: This will auto populate with the schedule type set up on the selected task, in this case 'Condition'.
  • Units: This will auto populate with the unit type set up on the selected task. (As this is a condition-based schedule this will auto populate with Copies - Copies Made).
  • Meter: This will auto populate with the meter that is linked to the selected task.
  • Perform Interval: This will auto populate with the performance interval rate set up on the selected task, if applicable. (As this is a condition-based schedule this will auto populate with the number of copies that will be made before the performance schedule will be triggered).
  • Min Reading: This will auto populate with the minimum reading amount set up on the selected task, if applicable.
  • Max Reading: This will auto populate with the maximum reading amount set up on the selected task, if applicable.

  1. Performance Details
    • Last Performed: Either type in or use the directional arrows to select the amount of the last meter reading.
    • Next Performance: Either type in or use the directional arrows to select the amount when the next meter reading should be taken.
    • Times Completed:  Type in the number of times this task has been done.
    • Factor: This will auto populate with 1 and is un-editable.
    • Include Weekends Select this check box if you wish this task to be generated on a weekend. (If unselected, the task will not generate on a Weekend (as configured in Scheduling).
    • Include Holidays Select this check box if you wish this task to be generated on a public holiday. (If unselected, the task will not generate on a Public Holiday (as configured in Scheduling).
    • Day of the Week and Week of the Month For monthly tasks, if you have a preferred day for the tasks to generate, then click on the drop-down arrow and select from the menu the Day of the Week and Week of the Month.

Save Task Schedule

  1. When you have finished adding details to this screen, click on Save.

You will return to the Maintenance Methodology for Asset: screen.

View Task Schedule

  1. Here you can view the new 'condition' task has now been linked to the asset.

Add Time-based Task Schedule

  1. Click on Add.

The Add new task schedule screen will be displayed.

Select Task Schedule

  • Task Num:  Click on the search button in this field.

The Select the task schedule pop up screen will appear.

  • Select the row of the 'time' task schedule that you wish to add to the asset.
  • Click on Ok.

Add Task Details  

  • Task Num: This will auto populate with the task number selected in the previous step.
  • Schedule Type: This will auto populate with the schedule type set up on the selected task, in this case 'Time'.
  • Units: This will auto populate with the unit type set up on the selected task. (As this is a 'time' based schedule this could auto populate with either d - days, m - months, or y - years. In this case a 1-month service has been selected therefore the units will be in m - months).
  • Meter: This will be blank and un-editable.
  • Perform Interval: This will populate depending on the schedule type e.g. 6 (for 6 months) in this example a 1-month machine service has been selected, so the field has populated with 1 (for 1 month).
  • Min Reading: This will auto populate with 0 as this 'time' task schedule is not linked to meters.
  • Max Reading: This will auto populate with 0 as this 'time' task schedule is not linked to meters.

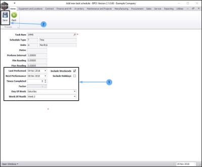
  1. Performance Details  

  • Last Performed: This will populate with the current date. You can either type in or click on the drop-down arrow and use the calendar function to select the date this task was last performed.
  • Next Performance: This will populate with the current date. You can either type in or click on the drop-down arrow and use the calendar function to select the date this task will next be due.
  • Times Completed:  Type in the number of times this task has been done.
  • Factor: This will auto populate with 1 and cannot be edited.
  • Include Weekends and Include Holidays Select whether you want the task to generate on Weekends and / or Holidays (if unselected, the task will not generate on a Weekend or Public Holiday (as configured in Scheduling).
  • Day of the Week and Week of the Month For monthly tasks, if you have a preferred day for the tasks to generate, then click on the drop-down arrow and select from the menu the Day of the Week and Week of the Month.

Save Task Schedule

  1. When you have finished adding details to this screen, click on Save.

View Task Schedule

  • You will return to the Maintenance Methodology for Asset: screen.
  • Here you can view the new 'time' task has now been linked to the asset.