We are currently updating our site; thank you for your patience.

Equipment

Assets - Convert Asset to Stock

Stock v Asset: A stock item is a serialised item in store ready to be sold. It can be converted into an Asset.

Convert Stock to Asset will set the stock item to an asset. This means that the item will be creating a revenue, for example, a machine for rental purposes.

Convert Asset to Stock will set the serialised item to a stock item. This means that the item will be sold without a rental or service agreement, for example, a machine for sales purposes.

Ribbon Access: Equipment and Locations   >  Assets

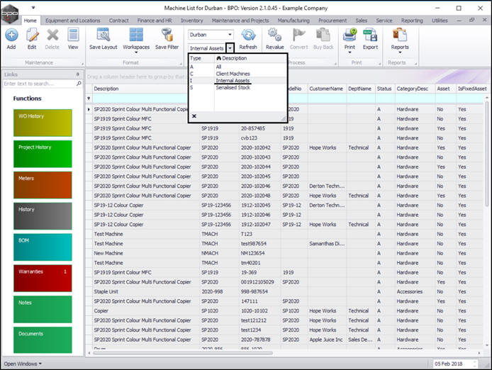
The Machine Listing for [] screen will be displayed.

Select the Site and Status

  • Select the site.
    • In this image Durban has been selected.

  • Select the status.
    • This must be set to Internal Assets.

Select Asset to be Converted  

    Either
  • Select the row of the serialised item that you wish to convert from an internal asset to stock.
  • Click on Convert.

    Or
  • Right click in the row of the item that you wish to convert from an internal asset to stock.
  • A Maintenance menu will pop up.
  • Click on the Convert - Convert the equipment option.

  • An Equipment Conversion message box will appear with the following prompt:
    • Are you sure you want to convert serial number []?
  • Click on Yes.

Asset Transaction Details

  • A Transfer Information for serial no. [] screen will pop up.
    • Transaction Date: This will populate with the current date. You can either type in or click on the drop-down arrow and use the calendar function to select an alternative date if required.
    • Transfer Notes: Type in a reason for this item transfer.

Save Asset Conversion

  • When you have finished adding the transfer date and note information, click on Save.

Print Conversion Transfer Note

  • A View Transfer message box will appear with the following prompt:
    • The Stock transfer, doc number, has been created successfully. Do you wish to print the Transfer Note?
      • Click on Yes to view the report.
        • Or,
      • Click on No to miss out the next step n this manual.
  • In this example, Yes has been selected.

  • The Part Transfer Note Report Preview screen will be displayed.
  • From here you can Edit, Print, Email or Export the document.
  • Close the preview screen when you are finished.

  • You will return to the Machine List for [] screen where the selected internal asset has now been removed from this screen.

View the Converted Asset Status

  • Select the Serialised Stock status.

  • You can now view the transferred item in the Machine list for [] screen where the status is set to Serialised Stock.