We are currently updating our site; thank you for your patience.

Equipment

Assets - Revalue A Contract Asset

Contract assets can now be revalued whilst in the field.

This gives the user the ability to revalue the cost of the internal asset equipment and reset the 'useful life'.

Ribbon Access: Equipment and Locations   >   Assets

The Machine List for [] screen will be displayed.

Select the Site and Status

  • Select the site.
    • In this image Durban has been selected.

  • By default, the Asset Type or Status is set to view All serialised items.

Select the Asset to Revalue  

  • Select the row of the serialised contract asset that you wish to revalue.
  • Click on Revalue.

  • A Revalue Equipment message box will pop upwith the following prompt:
    • Are you sure you want to revalue serial number [], which is currently on contract?
  • Click on Yes.

Add Revaluation Details  

The Input the new revaluation cost and life for serial no. [] screen will pop up.

  • Transaction Date: This will auto populate with the current date. You can either type in or click on the drop-down arrow and use the calendar function to select an alternative date.
  • Cost: This field will auto populate and is un-editable.
  • Depreciation: This field will auto populate and is un-editable.
  • Book Value: This field will auto populate and is un-editable.
  • Useful Life: This field will auto populate and is un-editable.
  • Contra Account: Click on the search button and select the correct contra account number for this adjustment.
  • New Useful Life: Either type in or use the arrow indicators to select the new useful life.
  • New Book Value: Either type in or use the arrow indicators to select the new book value.

  • When you have edited the New Useful Life and New Book Value, click on Ok.

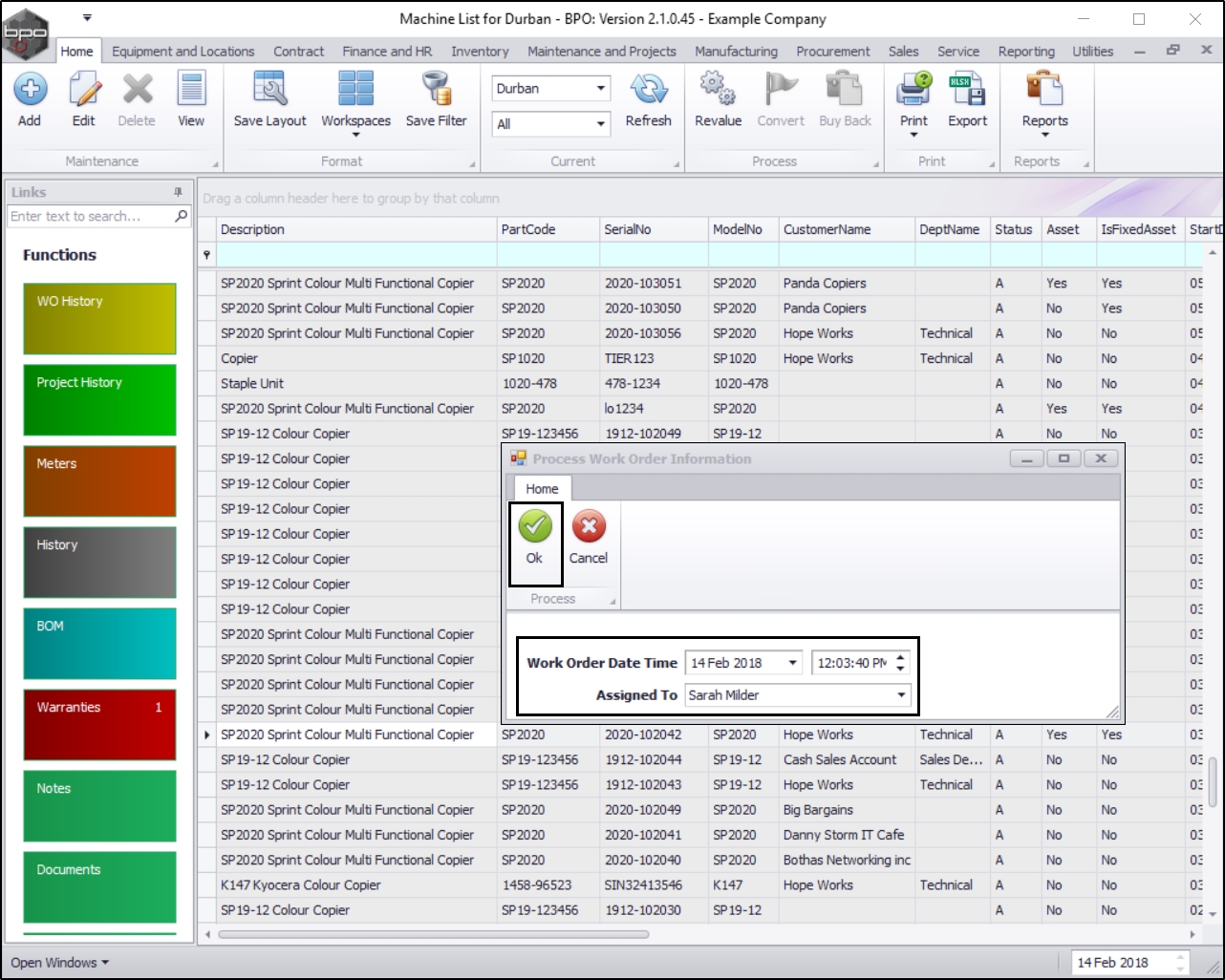
Add Work Order Details  

A Process Work Order Information screen will pop up.

  • Work Order Date and Time: This will auto populate with the current date and time.
    • Either type in or click on the drop-down arrow and use the calendar function to select an alternative date.
    • Either type in or use the arrow indicators to select an alternative time.
  • Assigned to: This will auto populate with the person currently logged on to the system, but you can click on the drop-down arrow and select an alternative person if required.
  • When you have edited the details as required, click on Ok.

A work order will be created for the transaction and the equipment will be revalued.

View the Linked Work Order

  • Ensure that the row selector is in front of the revalued asset.
  • Click on the WO History tile.

The Work Orders for machine [] screen will be displayed.

  • Here you can view the linked work order for this contract asset revaluation.
  • Close the screen when you are done.

You will return to the Machine List for [] screen.

View Updated Useful Life  

  • Scroll right until you can view the Useful Life column.

  • You can see that the new Useful Life amount has been changed according to the detail that you typed into the Input the new revaluation cost and life for serial no. [] screen.