We are currently updating our site; thank you for your patience.

Maintenance

Tasks - Assign / Remove an External Labour Resource

Tasks are set up in order to perform scheduled maintenance / service.

You can assign an External Labour Resource to a Task. This gives you the ability to see which subcontract services are required for the Task to be completed. Third Party Service Requests will be created when the Task is generated.

Ribbon Access:   Maintenance / Projects >  Tasks

  1. The Tasks list screen will be displayed.
  2. Click on the row of the task you wish to assign an External Labour Resource to.
  3. Click on Edit.

    Short cut key: Right click to display the All groups menu list. Click on Add.

  1. The Edit Task screen will be displayed.
  2. Click on the External Labour Resource tab to display the External Resource frame.
  3. Expand the External Resources panel until all the columns can be viewed. This will make it easier to work with.

Add an External Resource

  1. Right click in an available line in the data grid to display the Process menu.
  2. Click on Add - Add an External Resource.

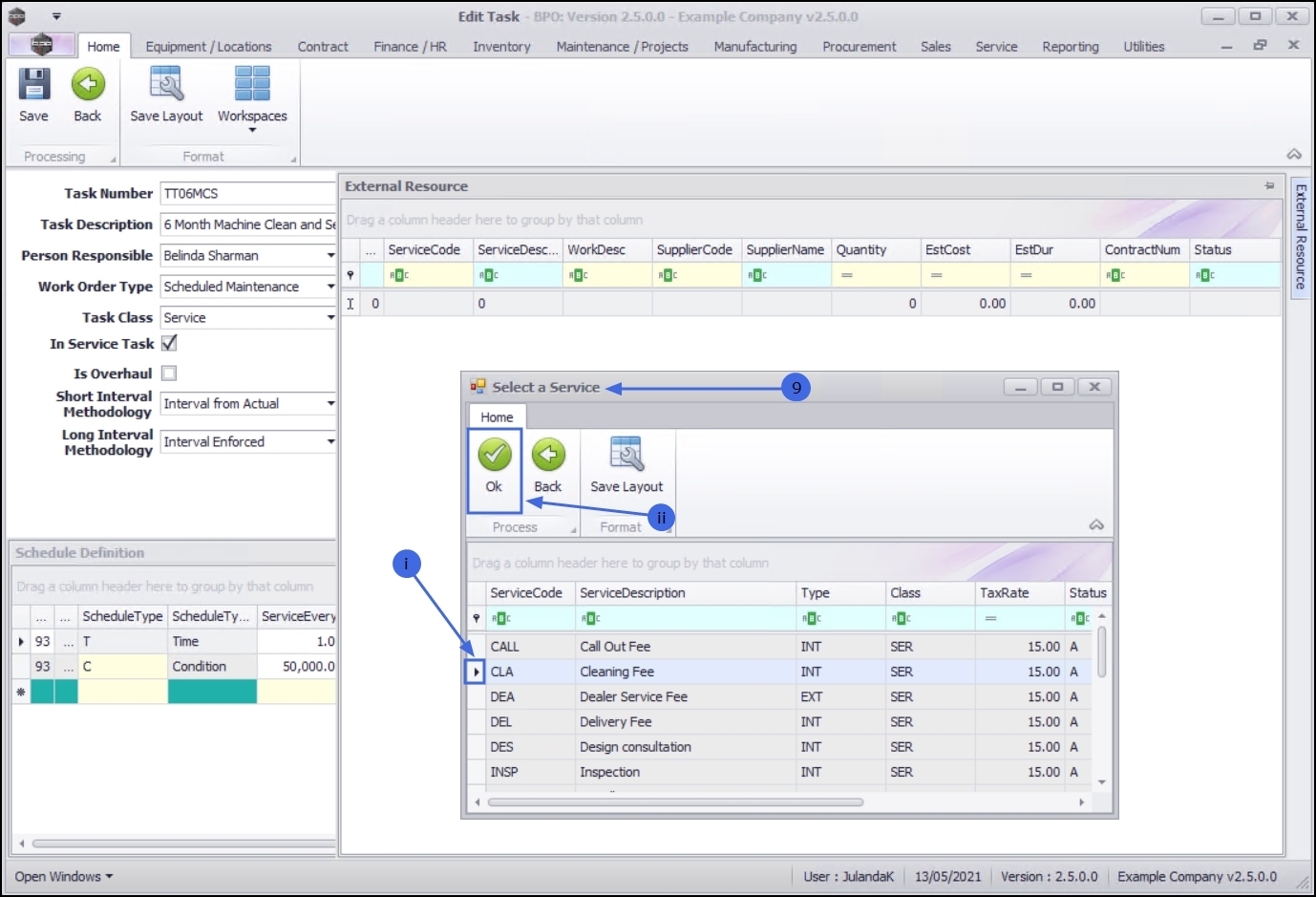
  1. The Select a Service screen will be displayed.
    1. Click on the row of the service you wish to assign to this task.
    2. Click on OK.

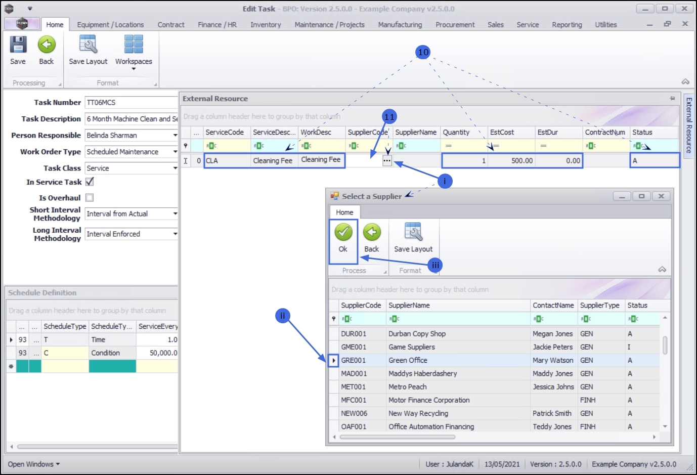
  1. The Service Code, Service Description, Work Description, Quantity, Estimated Cost, Estimated Duration and Status fields will populate with the service you have selected.

Select the Supplier

  1. Click in the Supplier Code field to display an ellipsis button.
    1. Click on this button to display the Select a Supplier screen.
    2. Click on the row of the supplier you wish to outsource the task to.
    3. Click on OK.

  • The Supplier Code and Supplier Name fields will populate with the supplier information you have selected.
  • Quantity: This field will be populated. To change the quantity, click in the field to type in or use the directional arrows to specify the number of external resources, if required.
  • Estimated Costs: This field will be populated. To change the estimated cost, click in the field to type in, or use the directional arrows to specify the estimated cost, if required.
  • Estimated Duration: Click in the field to type in, or use the directional arrows to select the estimated duration (in hours) for this external labour resource.
  • Contract Number: Click in the field to type in the service contract number, if applicable.

Save Assigned Labour Resource

  1. When you have finished adding the details to the External Resources frame, click on Save.

  1. You will return to the Tasks list screen.
  2. When you receive the Tasks message to confirm that;
    • The Task: [task number] has been saved.
  3. Click on OK.

Remove an External Labour Resource

  1. In the External Resource frame,
  2. Right click in the row of the supplier you wish to remove from the Task, to display the Process Menu.
  3. Select Delete - Delete External Resource.

  1. When you receive the Delete Supplier message to confirm;
    • Are you sure you want to delete this supplier [supplier code]?
  2. Click on Yes if you are certain about your selection, or
    • Click on No to ignore the request and leave the supplier assigned to the Task.

  1. The external resource has been removed from the External Resource grid.
  2. Click on Save to save all the changes.

  1. You will return to the Tasks list screen.
  2. When you receive the Tasks message to confirm that;
    • The Task: [task number] has been saved.
  3. Click on OK.