We are currently updating our site; thank you for your patience.

Procurement

Link Asset to a Warranty

Warranty details can be viewed on the asset and can be assigned:

  • through the auto apply warranty feature when the asset is GRN'd
  • or by assigning an asset / equipment item to the warranty.

This process links an asset to a warranty.

Ribbon Access:   Procurement   >  Warranties

  • The Warranties listing screen will be displayed.

Select Warranty Definition

  • Select the row of the warranty where you wish to link an asset.

Linked Items Tile

  • Click on the Linked Items tile.

  • The Warranties screen will be displayed.  
    • If you have assets already linked to this warranty, they will be listed here.
  • Click on Add.

  • The Add new Customer Warranty screen will be displayed.

Warranty Details and Period Type

  • You will note that this screen has populated with the Warranty Details and Period Type details of the selected warranty.

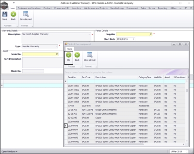
  • In the Asset frame, click on the search button in the Serial No. text box.
  • A Select the equipment screen will pop up.

  • Select the row of the asset that you wish to link to this warranty.
  • Click on Ok.

Part Description and Model No.

  • The Part Description and Model No. will now populate with the details of the selected asset.

Applicable Meters

  • The Applicable Meters panel will now populate with the machine meter details linked to the selected asset, if there are meters linked.
    • Note: In this image, there is a Mono meter and a Colour meter linked to the selected asset.

Select Warranty Supplier

  • In the Supplier text box, click on the search button.
  • A Select the supplier screen will pop up.

  • Select the row of the supplier who has issued this warranty.
  • Click on Ok.

Warranty Start Date  

  • Start Date: Click on the drop-down arrow and use the calendar function to select the date from which the Warranty begins.

Warranty End Date

  • End Date: Click on the drop-down arrow and use the calendar function to select the date on which the warranty ends.

Save Linked Warranty  

  • When you have finished adding details to this screen, click on Save.

View Asset Linked to Warranty  

  • The linked asset details will be saved, and you will return to the Warranties listing screen.
  • You can now view the details of the newly linked asset.

View Meters Linked to Asset  

  • Click on the expand button in the row of the asset where you wish to view the linked meters.

  • The Item Meters frame will be expanded.
  • Here you can view the Meter(s) and the Meter Reading(s) for the selected asset.

  • Collapse the Item Meters frame and close this screen to return to the Warranties listing screen.