We are currently updating our site; thank you for your patience.

Projects

Projects - Sales Orders

Ribbon Access: Maintenance / Projects   >   Projects

  1. The Project Listing screen will be displayed.
  2. Select the Site where the project can be located.
    • The example has Durban selected.
  3. Ensure that the Status has been set to Open.
  4. Click on the row of the project you wish to create a sales order for.
  5. Click on the Orders tile.

  1. The Sales Orders for Project PRJ[project code] screen will be displayed.

    The Site from the Customer Listing screen will not automatically pull through to the Sales Orders for Project screen.

  2. Click on the arrow to change the Site filter.
    • The Sales Orders for Project listing screen will be updated with the Project Orders for the selected site.

Create Sales Order

  1. Click on Add.

Short cut key: Right click to display the All groups menu list. Click on Add.

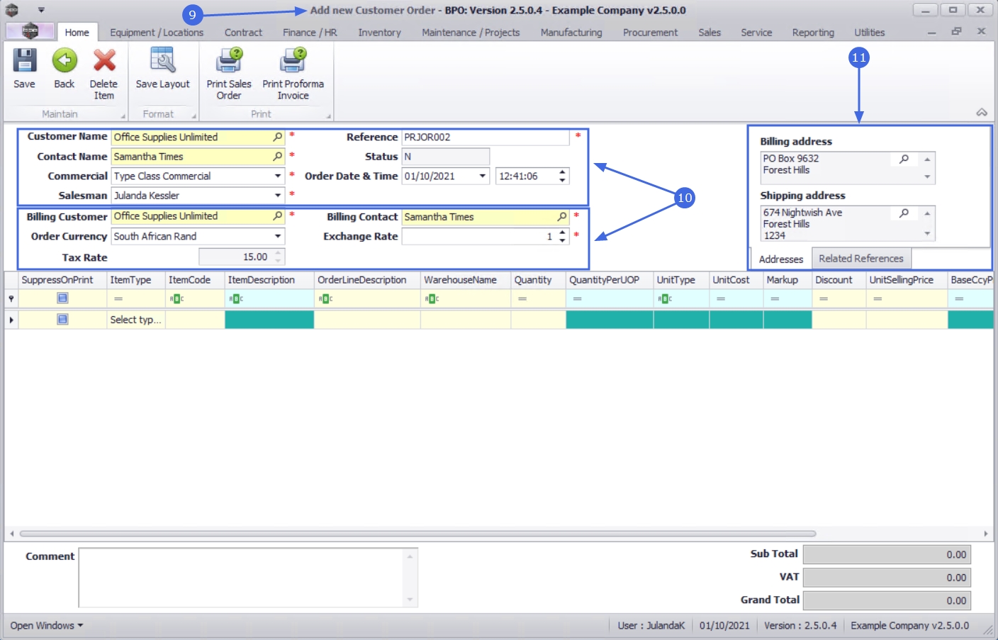
  1. The Add new Customer Order screen will be displayed.
  2. Complete the Sales Order Header and the Financial Header Information.
  3. Confirm the Billing and Shipping Addresses for the customer, if these fields were not auto populated when you entered the order header information.

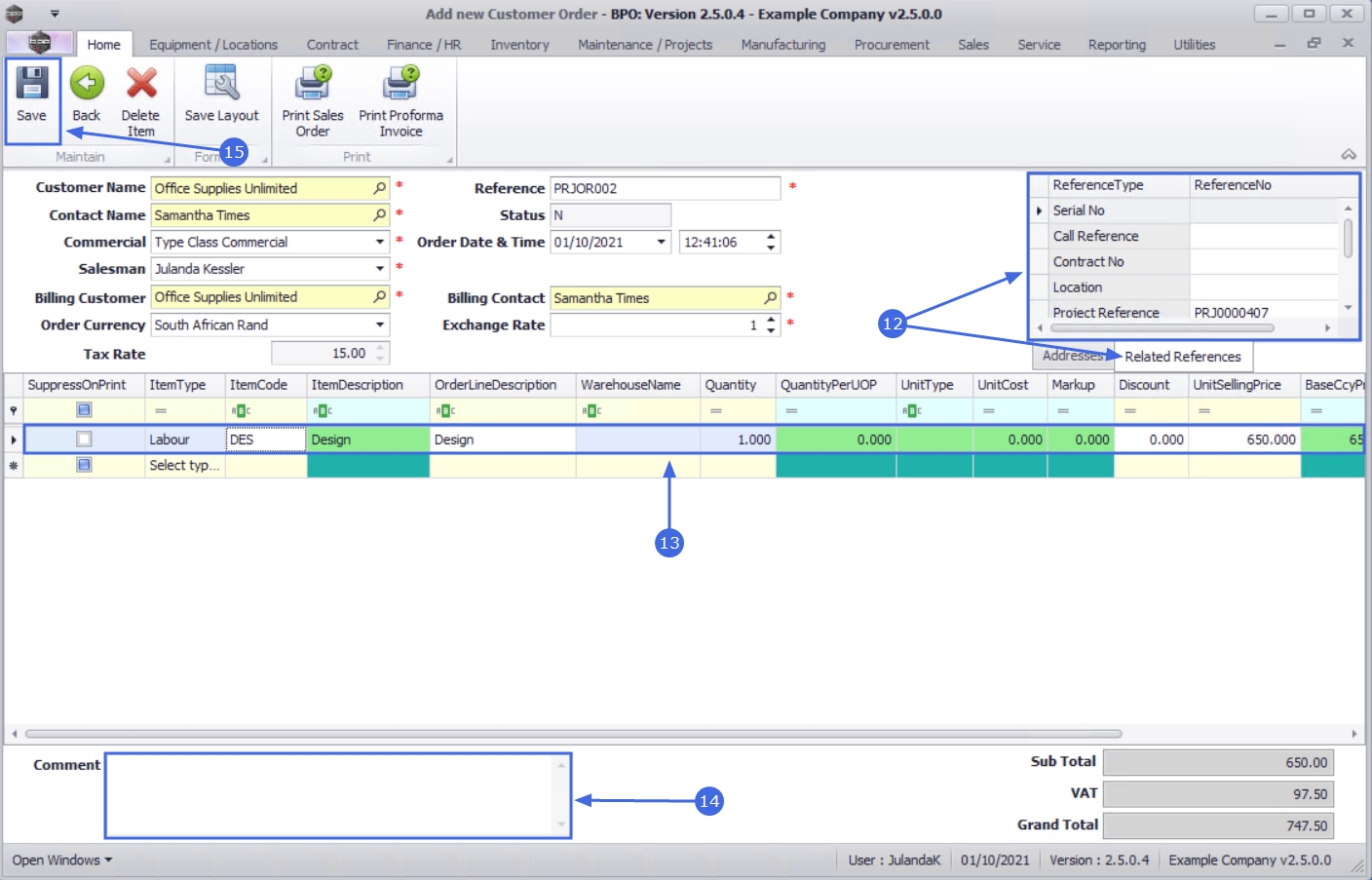
Related References

  1. Click on the Related References tab to link the reference information for the customer Order.
    • The Project References field will be auto linked with the selected Project Reference Number.

Line Items and Comments

  1. Add Sales Order Items as required.
  2. Click in the Comments text box to type a comment related to the Order.
  3. Click on Save to save the customer Order.

  1. The Sales Orders for Customer listing screen will be updated with the new Order that you have created.

For a detailed handling of this topic refer to Orders - Add Sales Order

Edit Sales Order

Note that Sales Orders that have already been invoiced will not be available for editing.

  1. From the Sales Orders for Customer [Customer Code] listing screen,
  2. Click in the row of the Sales Order you wish to edit.
  3. Click on Edit.

Short cut key: Right click to display the All groups menu list. Click on Edit.

  1. The Edit Customer Order - OR[Order Number] listing screen will display.
  2. Make the required changes to the Heading Information, Addresses or Related References tabs.
  3. Make the necessary changes to the Order Item frame:
  4. Click on Save to save the changes to the Customer Order and return to the Sales Orders for Customer screen.

For a detailed handling of this topic refer to Orders - Edit Sales Order

Delete Sales Order

Note that Orders that have already been invoiced will not be available for deletion.

  1. From the Sales Orders for Customer: [Customer Code] listing screen,
  2. Click on to the row of the Sales Quote you wish to remove.
  3. Click on Delete.

Short cut key: Right click to display the All groups menu list. Click on Delete.

  1. The Confirm delete Order message will display;
    • Are you sure you want to delete this Order?
  2. Click on Yes.

The Sales Order will be removed from the Sales Orders for Customer listing screen.

For a detailed handling of this topic refer to Orders - Delete Sales Order

View Customer Order

An Order can be viewed in any status.

  1. From the Sales Orders for Customer: [Customer Code] listing screen
  2. Click on the row of the Sales Order that you wish to view.
  3. Click on View.

  1.  The View Customer Order - [Order Number] screen will display.

    No changes can be made to the information on the Order as this is a view only screen.

  2. Click on Back to return to the Sales Orders for Customer listing screen.

Order Navigation buttons

  • The Forward navigation button, is only available in the '[I] - Invoiced' Order Status. This allows for quick navigation to the related documentation by navigating to any downstream process documents related to the selected Sales Order, e.g. the linked Sales Invoice or the related new deal Call.
  • The Back navigation button will transport you back to the Customer Listing screen.

Create Invoice

  1. From the Sales Orders for Customer [Customer Code] screen,
  2. Select the row of the Sales Order you wish to create an invoice for.
  3. Click on Create Invoice.

Short cut key: Right click to display the All groups menu list. Click on Invoice.

You will receive three (3) Invoice Generation prompt messages:

  1. The first Invoice Generation message will confirm;
    • Do you want to convert order no. OR[order number], for customer, [customer name], to an invoice?
  2. Click on Yes, if you are certain about your selection.

  1. The second Invoice Generation message will confirm;
    • Do you wish to close the Order off? No further Invoices will be possible from this Order if it is closed.
  2. Click on Yes.

  1. When you receive the third Invoice Generation message requesting;
    • Do you wish to view the Invoice created, no INV[invoice number]?
  2. Click on Yes to view the Invoice.
    • Click on No to return to the Sales Orders for Customer screen.

  1. The Edit Customer Invoice screen will display. From here you can view or make changes to the Invoice, if required.
  2. Click on Back to return to the Sales Orders for Customer screen, or
  3. Click on Save if you have made changes to the Invoice.

For a detailed handling of this topic refer to Orders - Convert to Sales Invoice

Create New Deal

  1. From the Sales Orders for Customer [customer code] screen,
  2. Select the row of the Order you wish to create a New Deal for.
  3. Click on Create New Deal.

Short cut key: Right click to display the All groups menu list. Click on New Deal.

  1. The New Deal screen will be displayed.
  2. Complete the New Deal information as required.
  3. The Call Type field enables you to distinguish if this order is a New Deal Sale or New Deal Rental.
  4. When you have completed the new deal information, click on OK.
  5. The New Deal message will confirm that;
    • The new deal call has been created, reference no. [CN number]
  6. Click on OK.

Add Items to Work Order

The Add Items to WO function is only valid where the Customer Order has been linked to an existing Work Order.

  1. From the Sales Orders for Customer [customer code] screen,
  2. Select the row of the Sales Order you wish to add items to.
  3. Click on Add Items to WO.

Short cut key: Right click to display the All groups menu list. Click on Add Items.

  1. When you receive the Add Items to WO message to confirm;
    • Are you sure you wish to add these order items to associated work order no [WO number]?
  2. Click on Yes.

  1. You will return to the Sales Orders for Customer listing screen.
  2. The Work Order items will have been added to the Sales Order.
  3. The OrderStatusDesc field for the Order, will have changed from New Order to Invoiced order.

For a detailed handling of this topic refer to Orders - Add Items to Work Order

New Deal Project

  • - The New Deal Project sales process will create a Project for work to be done and invoiced upon completion.
  • - Converting a Sales Order to a New Deal Project will create a new Project, and any parts and / or services listed on the Sales Order will be requested.
  • - This process begins from the Sales Orders for Customer Listing screen.
  • - You can also convert to a New Deal Project from the Sales Orders Listing screen.
  1. From the Sales Orders for Customer [customer code] screen,
  2. Click on the row of the Sales Order you wish to convert to a New Deal Project.
  3. Click on New Deal Project.

Short cut key: Right click to display the All groups menu list. Click on New Deal Project.

  1. The New Deal Project screen will be displayed.
  2. Complete the New Deal Project Details as required,
  3. Click on OK to save the new deal details.
  4. When you receive the New Deal message to confirm that;
    • The new deal project has been created, reference no. PRJ[project ref number]
  5. Click on OK.

Print Sales Order / Print Proforma Invoice

  • You will be able to Print a Sales Order and / or Print a Proforma Invoice from the;
    • Sales Orders for Project screen
    • Add  Customer Order screen
    • Edit Customer Order screen
    • View Customer Order screen
  • For this example, the Sales Order will be printed from the Sales Orders for Project - PRJ[project ref number] screen. The same procedure can be followed from any of the above mentioned screens.
  1. From the Sales Orders for Project - PRJ[project ref number] screen,
  2. Select the row of the Sales Order you wish to print.
  3. Click on the print option you require.
    • Print Sales Order
    • Print Proforma Invoice
  4. The example has Print Sales Order selected.

  1. The Select the option as desired message will display with the following options;
    • Print Order will open the Sales Order in the Preview screen to view, print, export or email.
    • Email Order will allow you to add recipients and the system will create a .pdf of the Sales Order as an Attachment to the email.
    • Print and Email Order will display both the Report Preview and Email screens.
  2. Click on the radio button to select the option you require.

    When selecting to Email the Quote, the quote will be emailed via the BPO Email Service on the server and not from MS Outlook.

    • The example has Print Order selected.
  3. Click on Accept.

  1. The Sales Order or the Proforma Invoice, this will depend on the print option you made earlier, will display in the Preview screen.
  2. From this screen you can make cosmetic changes to the document, as well as Save, Print, Export, Add a Watermark or Email the Sales Order or Proforma Invoice.
  3. Click on Close to return to the Sales Quotes for Customer screen.

For a detailed handling of this topic refer to Orders - Print Sales Order or Orders - Print Proforma Invoice