We are currently updating our site; thank you for your patience.

Projects

Standard Methodology - Remove a Bill of Materials

Ribbon Access: Maintenance / Projects   >   Standard Methodology

  1. The Project Methodology screen will be displayed.
  2. Click on the row of the methodology layer that you wish to remove a Bill of Materials (BOM) from.
  3. Click on Edit.

Short cut key: Right click to display the Maintenance menu list. Click on Edit.

  1. The Project Methodology Maintain screen will be displayed.
  2. Right Click in the row of the Bill of Materials item you wish to remove, to display the Process menu.
  3. Click on Delete - Delete BOM.

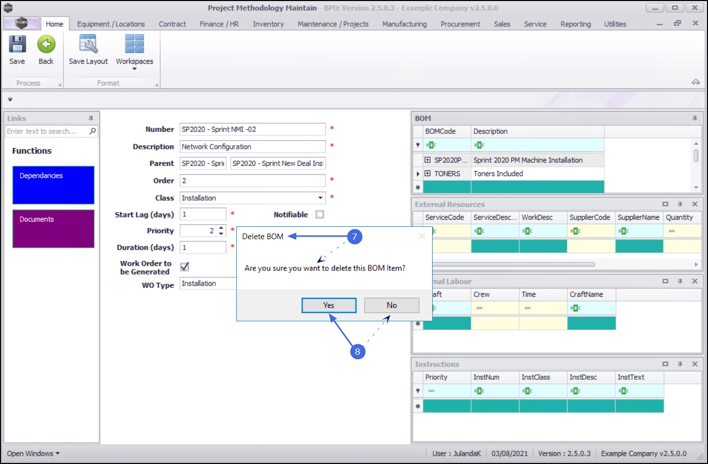
  1. When you receive the Delete BOM message;
    • Are you sure you want to delete this BOM item?
  2. Click on Yes.
    • Click on No to ignore the request and leave the BOM item linked to the project methodology.

  1. When you receive the Delete Row confirmation message to confirm that;
    • Are you sure you want to delete this row for [BOM name]?
  2. Click on Yes.

  1. The Bill of Materials item has been removed from the BOM frame.
  2. Click on Save to update the Project Methodology screen.

  1. When you receive the Project Methodology message;
    • The project methodology : [methodology name] has been saved.
  2. Click on OK.