We are currently updating our site; thank you for your patience.

Sales

Customers - Documents

The Documents tile allows you to link, view or delete a customer's digital documents effortlessly. All your customer documents can be kept in one place by making use of this link.

These documents need to be saved in a shared folder on the server.

Ribbon Access: Sales >  Customers

  1. The Customer Listing screen will be displayed.
  2. Select the Site where the Customer can be located.
    • The example has Durban selected.
  3. Select the Status for the Customer.
    • The example has Active selected.
  4. Select the row of the customer you wish to link documents to.
  5. Click on the Documents tile.

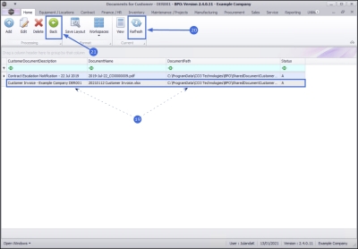
  1. The Documents for Customer - [customer code] screen will be displayed.
  2. A list of all the documents currently linked to the selected customer will display.

Link Document

  1. Click on Add.

Short cut key: Right click to display the Process menu list. Click on Add.

  1. The Add a Document for customer [customer code] screen will be displayed.

    Note that the Repository Path field is populated with the path configured in your Company Configuration.

  2. Click on the search button in the File field.

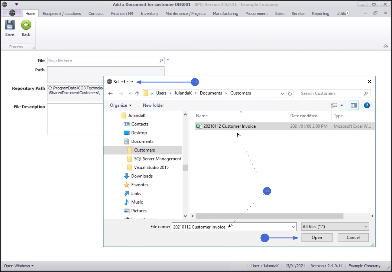
  1. The Select File screen will display.
  2. Locate the file on your server / computer that you wish to link.

    Ensure that the document name appear in the File name: field by clicking on the document to select it.

  3. Click on Open.

  1. The File and Path fields will be populated with the details of the selected document.
  2. Type a description of the document in the File Description field.
  3. Click on Save to save the link.

  1. When you receive the Document Processing message to confirm that;
    • The document: [document name] for customer [customer code] has been saved.
  2. Click on OK.

    BPO does not save the physical document, but a link to where the document has been saved.

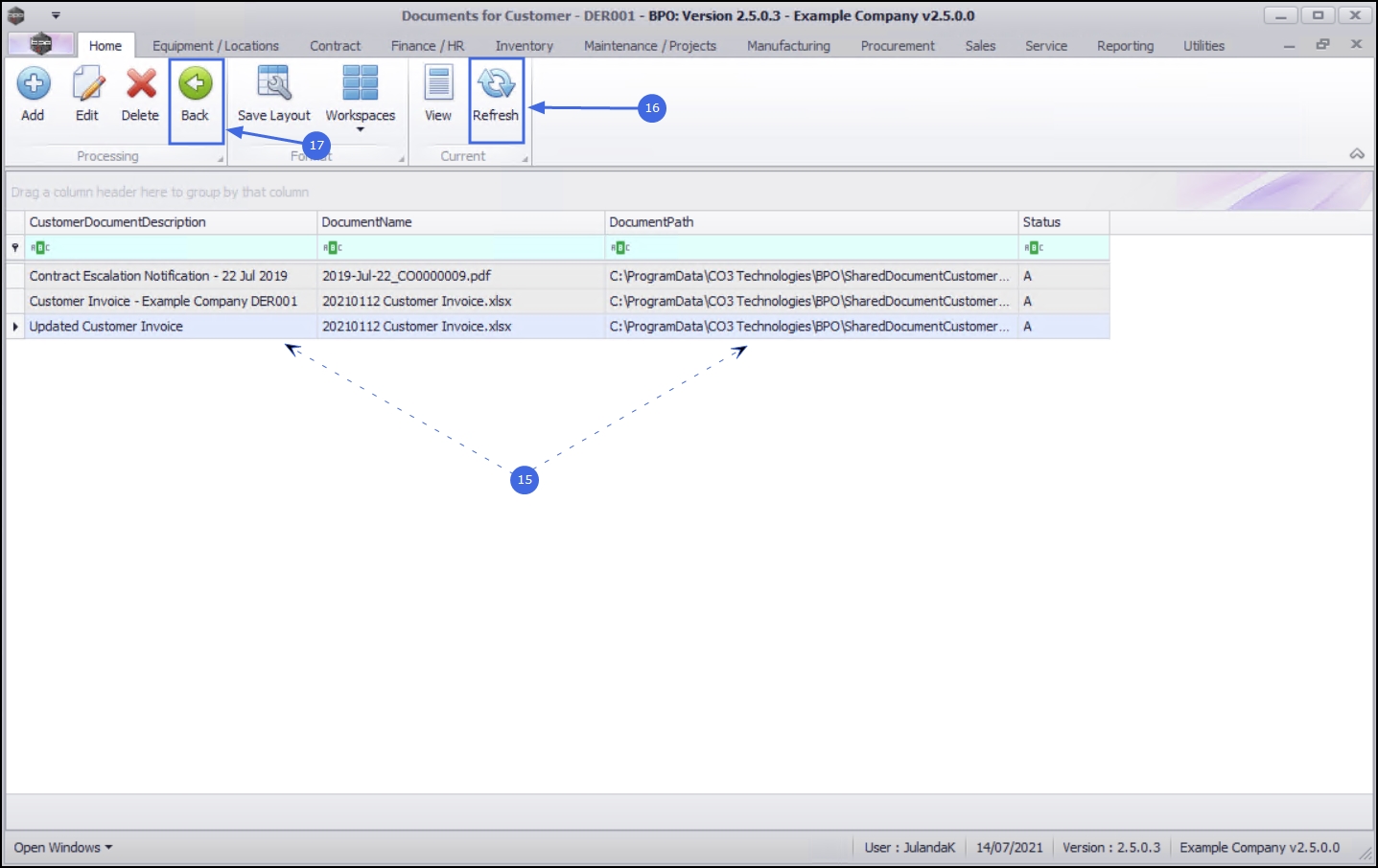
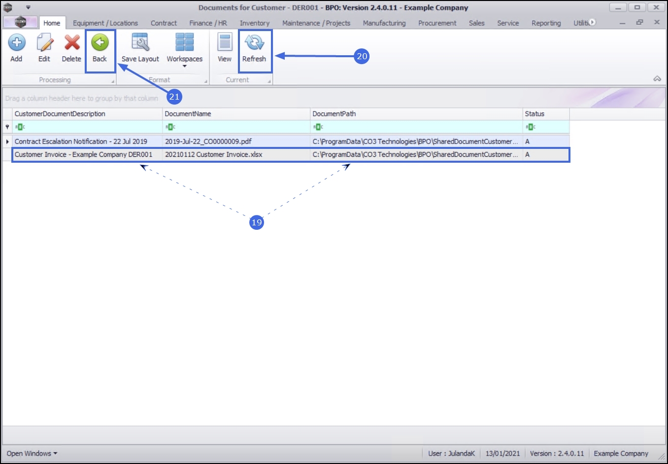
  1. The Documents for Customer screen has been updated with the document you have linked.
  2. Click on Refresh to update your screen, if required.
  3. Click on Back to return to the Customer Listing Screen.

Edit Document

  1. From the Documents for Customer - [customer code] screen,
  2. Select the row of the document you wish to edit.
  3. Click on Edit.

Short cut key: Right click to display the Process menu list. Click on Edit.

  1. When you receive the Document message to confirm;
    • Are you sure you want to edit the document [document name], for [customer name]?
  2. Click on Yes.

  1. The Document maintenance for customer [customer code] screen will be displayed with the selected file information populating the fields.
  2. To edit the document currently linked to the customer, click on the search button in the File field to display the Select File screen.
  3. Locate the file you wish to replace the current file with, on your server / computer.

    Ensure that the document name appear in the File name: field by clicking on the document to select it.

  4. Click on Open.

  1. The File and Path fields will be populated with the new document details you have selected.
  2. Type a description of the document in the File Description field, if required.
  3. Click on Save to save the link.

  1. When you receive the Document Processing message to confirm that;
    • The document: [document name] for customer [customer name] has been saved.
  2. Click on OK.

    Note that BPO does not save the physical document, but a link to where the document has been saved.

  1. The Documents for Customer screen has been updated with the document you have linked.
  2. Click on Refresh to update your screen, if required.
  3. Click on Back to return to the Customer Listing Screen.

Delete Document

  1. From the Documents for Customer - [customer code] screen,
  2. Select the row of the document you wish to remove.
  3. Click on Delete.

Short cut key: Right click to display the Process menu list. Click on Delete.

  1. When you receive the Delete Document message to confirm;
    • Are you sure you want to remove this document?
  2. Click on Yes if you are certain about your selection.

  1. The document has now been deleted from the Documents for Customer screen.
  2. Click on Back to return to the Customer Listing Screen.

View Document

  1. From the Documents for Customer - [customer code] screen,
  2. Select the row of the document you wish to view.
  3. Click on View.

  1. The digital document will open within the relevant program for you to view the document in.
    • In this example, an Excel document has opened.
  2. When you have finished reviewing the document, close the document screen that you are in, to return to the Documents for Customer screen.