Maintenance
Instructions
Instructions are Work Instructions to the person performing the required work.
One (or more) Instructions are linked to Tasks.
Instructions Process Flow
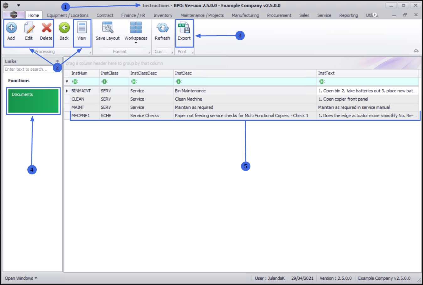
| Ribbon Access: Maintenance / Projects > Instructions |
- The Instructions listing screen will be displayed.
- From the Processing Ribbon Bar you can Add, Edit, Delete and View an Instruction.
- Also on the Ribbon Bar is the Export button for exporting the list of Instructions to a Microsoft Excel Spreadsheet.
- The Documents Tile in the Functions panel can be used to view a list of the digital documents that have been linked to an Instruction.
- The Data Grid lists all Instructions that have already been set up. Any new Instructions that gets created, will be added to the list.
BPO.MNU.043