Projects

Standard Methodology - Assign External Resource(s)

An External Resource is a sub-contract service that is required for the Project and can be linked to either a Main or Sub-layer where the Work Order to be Generated has been selected.

For the purpose of this manual, an External Resource has been linked using the Edit function on the Project Maintenance screen, but can also be linked when creating the project.

Ribbon Access: Maintenance / Projects   >   Standard Methodology

  1. The Project Methodology screen will be displayed.
  2. Click on the row of the methodology layer you wish to link an External Resource to.
  3. Click on Edit.

Short cut key: Right click to display the Maintenance menu list. Click on Edit.

  1. The Project Methodology Maintain screen will be displayed.
  2. Right click on the next available row on the External Resources frame, to display the Process menu.
  3. Click on External Resource - Add external resource.

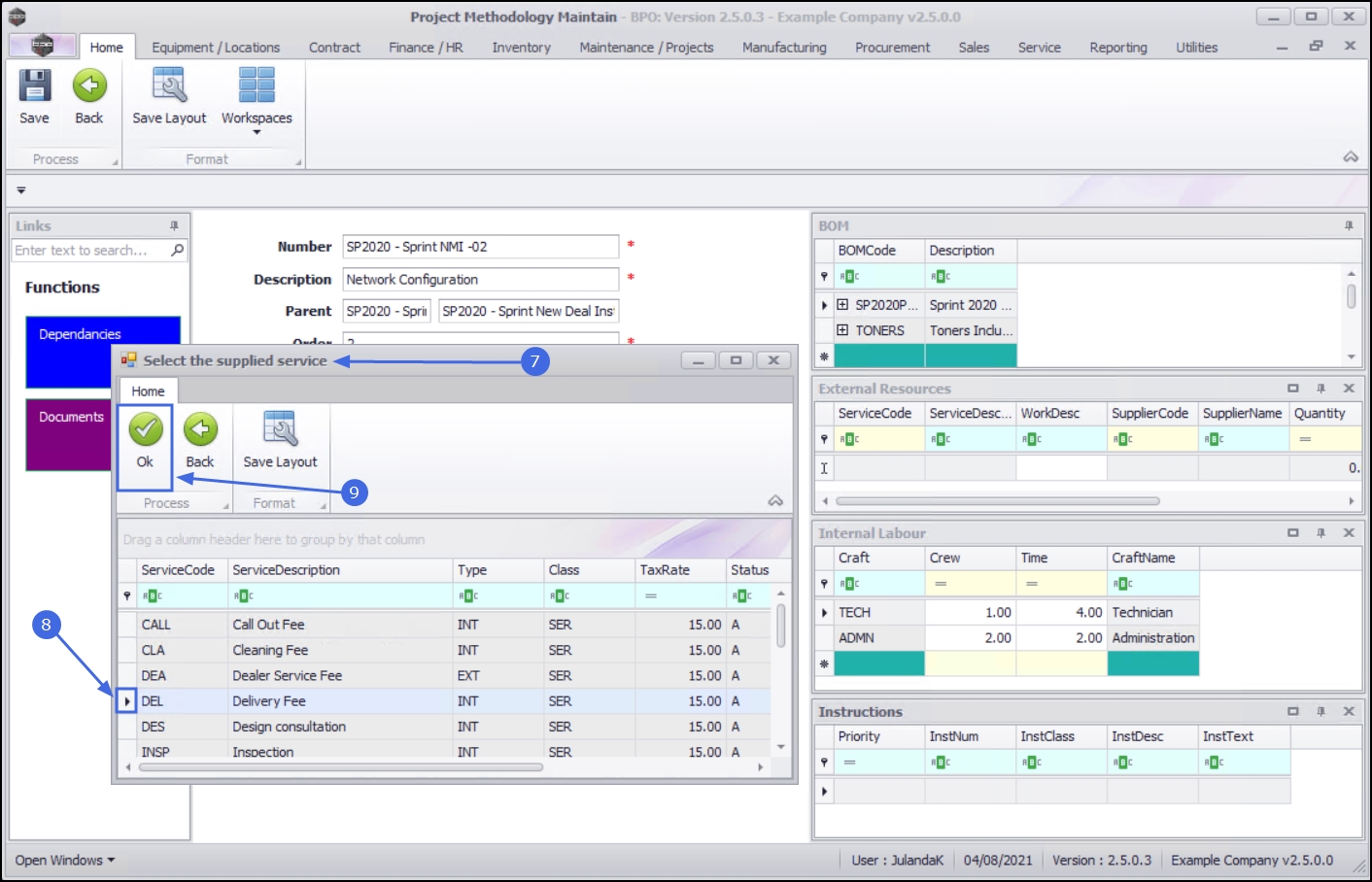
  1. The Select the supplied service screen will be displayed.
  2. Click on the row of the external resource you wish to assign to this project methodology layer.
  3. Click on OK.

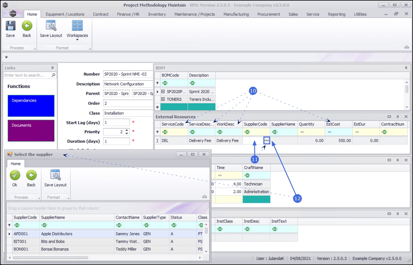
Expand the External Resources frame to display all the fields by click and drag the left side of the frame.

  1. The Service Code, Service Description, Work Description and Estimated Cost fields will populate with the selected sub-contract service.
  2. Click in the Supplier Code text box to display an ellipsis button.
  3. Click on the ellipsis button to display the Select the supplier screen.

  1. Click on the row of the supplier you wish to assign as the external resource.
  2. Click on OK.

  1. The Supplier Code and Supplier Name will populate with the supplier information selected.
    • Quantity: Type in or use the directional arrows to select the quantity required.
    • Est Duration: Type in or use the directional arrows to select the estimated time (in days) required to perform the task.
    • Contract Number: Type in the contract number for the supplier, if required.
  2. When you have finished adding the details to the External Resource, click on Save.

  1. When you receive the Project Methodology message to confirm that;
    • The project methodology : [methodology name] has been saved.
  2. Click on OK.

Related Topics