Sales

Quotes - View Sales Quote

Ribbon Access: Sales > Quotes

  1. The Sales Quotes listing screen will display.
  2. Select the Site the quote was created for.
    • The example has Durban selected.
  3. Select the Status for the Sales Quote you wish to view.

    Note that a Sales Quote can be viewed in any Status.

    • The example has New Quote selected.
  4. Click on the row of the quote you wish to view.
  5. Click on View.

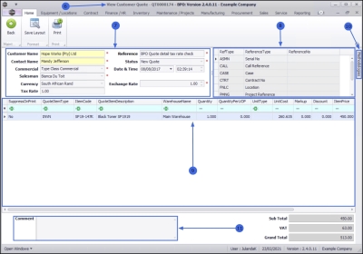
  1. The View Customer Quote - QT[quote number] screen will display.

The Customer Quote contains:

  1. The Customer Details frame,
  2. The Related References frame,
  3. The Quote Items frame,
  4. The Methodologies tab and
  5. The Comments field.

View Methodologies

  1. Click on the Methodologies tab, to expand the frame.
  2. Any methodologies linked to the quote will be listed.
  3. Clicking anywhere outside the Methodologies frame will hide the frame.
  4. To keep the frame from closing, pin the frame to the screen by clicking on the pin button. Clicking on the pin again, will allow you to close the frame once again.

Related Topics