Sales
Orders - Print / Email Sales Order
When using the Email option to send a Sales Order, please note that it will be mailed via the BPO Email Service on the server and not from your own MS Outlook.
| Ribbon Access: Sales > Orders |
- The Sales Orders listing screen will be displayed.
- Select the Site where the Sales Order is located.
- The example has Durban selected.
-
Select the Status.
- The image has New Order selected.
- Select the row of the Sales Order that you wish to print.
- Click on Print Sales Order.
- The Select the option as desired screen will display with the following options;
-
Print Order
(will open the Order in Report Preview to view, print, export or email)
-
Email Order (can attach documents, add recipients,
the system will create a .pdf and email the Order)
-
Print and Email Order (both the Report Preview and Email screens will pop up)
Print Sales Order
- Click on the Print Order radio button.
- Click on Accept.
- The Report Preview screen will display.
- You can make cosmetic changes to your document as well as Save, Print, Add a Watermark, Export or Email the Sales Order.
- Close the Report Preview screen when done.
You will return to the Sales Orders listing screen.
Email Invoice / Print and Email Sales Order
If you get an error when trying to email the document, ask your administrator to make sure that the correct shared folder location has
been configured in BPO and that you have the relevant folder rights to access the shared folder on the server.
- From the Select the option as desired screen, select Email Order or Print and Email Order.
- The example has Email Order selected.
- Click on Accept.
- The Email Sales Order: OR[order number] screen will display, for both Email Invoice or Print and Email Invoice options.
Email Header Information
- Employee: The employee who is currently logged onto the system, will display in the employee field. Click on the drop-down arrow to choose an alternative employee name, if required.
- From: The email address for the employee, selected above in the employee field above, will display. This field can be edited if so required.
Searching for and Adding a second email address
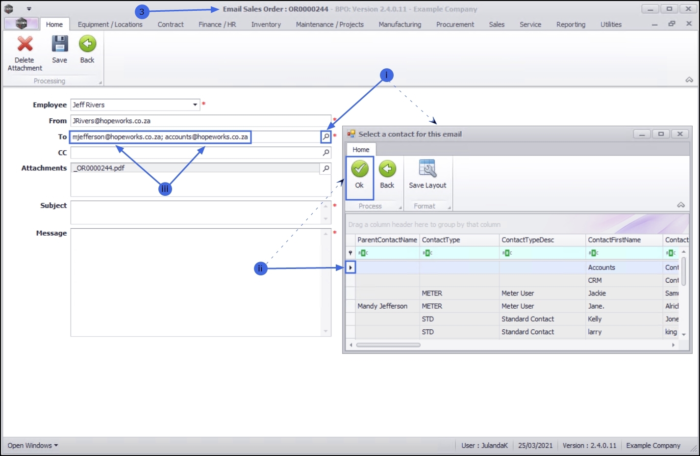
- To: This field will auto populate with the email address of the contact person at the customer. To choose an alternative email or to add a second email address;
- Click on the search button to display the Select a contact for this email screen.
- Click on the row of the contact you wish to add and click on OK.
- To add an additional contact person, click on the search button to select and add the contact to the email. The second email address will be separated with a [;], e.g. mjefferson@hopeworks.co.za; accounts@hopeworks.co.za.
- CC: If a group email address has been set up on the order or accounts contact, then the group email address will display here.
Email Attachments
- Attachments: BPO will create a PDF of the order and attach it automatically (you can attach additional documentation if required).
If there are outstanding parts that have not been issued, a Back Order report will also be attached.
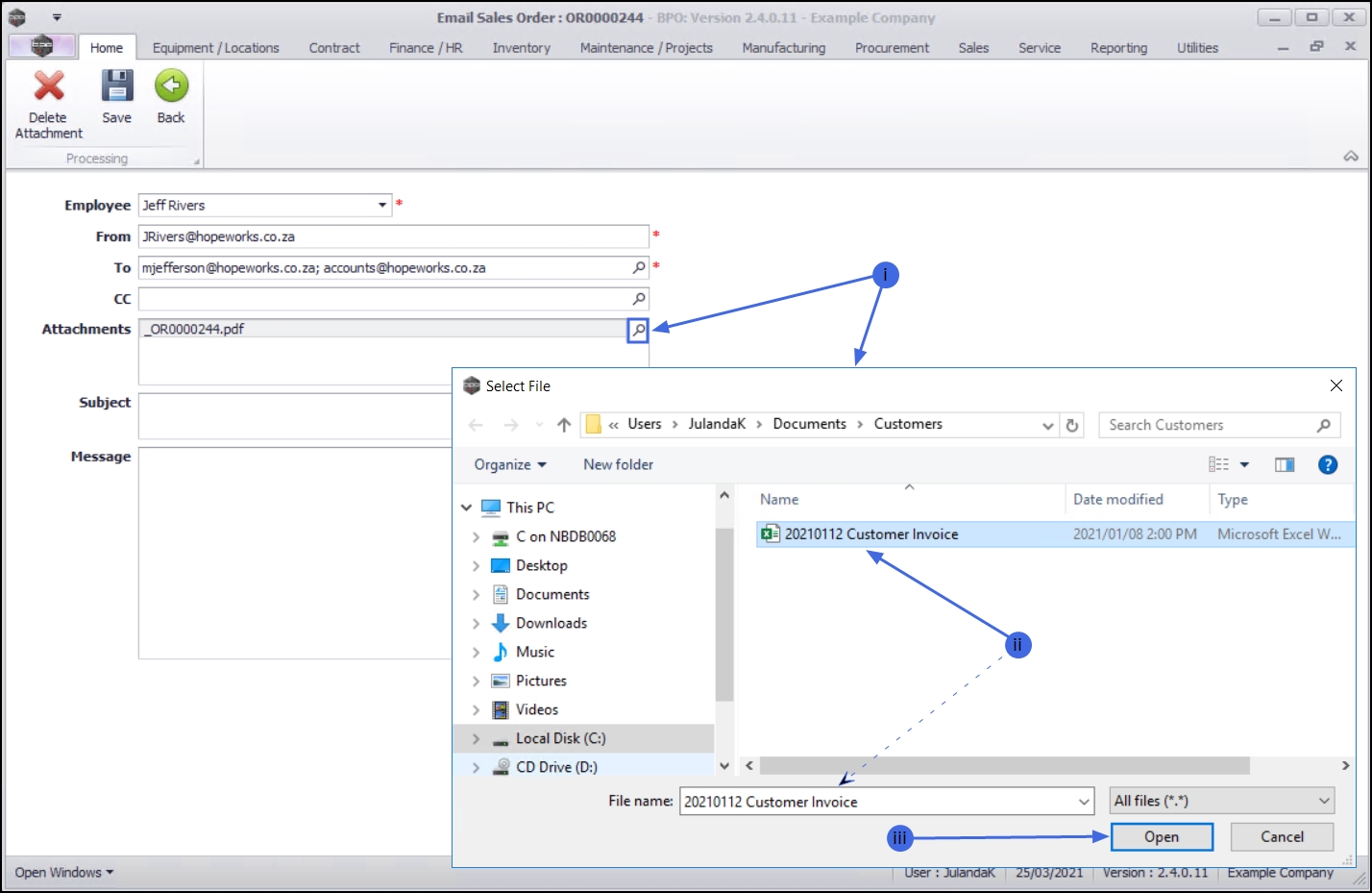
- To add additional documents to be emailed, click on the search button in the Attachments field to display the Select File screen.
- Browse to find the file location then click on the file you wish to attach.
- Once you have selected the file, click on Open.
The attachment will display in the Attachments field.
Delete an Attachment
You may choose to remove an attached document.
- Click on the attachment you wish to remove.
- Click on Delete Attachment.
Email Subject and Message
- Subject: Click in the text box to type a subject
line for the email.
Remember that this is the first reference to the email, that your Customer will see. - Message: Click in the text box to type the email text message.
- Once you have finished entering the relevant information, click on Save.
You will return to the Sales Orders listing screen.
MNU.126.003