Utilities
Print Queue
Use Print Queue to print month end contract billing invoices.
To re-print original Contract Invoices & Credit Notes and Sales Invoices & Credit Notes - Use Print Queue Reprint.
| Ribbon Access: Utilities > Print Queue |
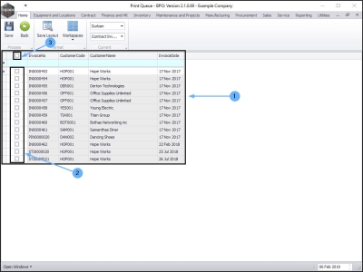
The Print Queue screen will be displayed.
Select the Site
- Select the site.
- In this example, Durban has been selected.
Select Document Type
- Select the type.
- In this example, CTIN - Contract Invoice has been selected.
View All Documents
- The screen will now populate with all the documents of the selected type that can be printed.
- The document lines check boxes will default to unselected as the screen opens.
Select All Documents
- You can click on the Select All check box to quick select all the documents in this list.
- In this image, they are all now selected.
Select Individual Documents
- Or you can click on the individual check boxes in front of each document that you wish to send to the Print Queue.
Save Selection
- When you have finished making your selections, click on Save.
Confirm Selection
- A Save Print Queue message box will pop up asking;
- The selected items will be removed from the screen and will be added to the print queue, are you sure you wish to continue?
- Click on Yes.
- The screen will clear of the selected documents, and they will either Print or Email depending on the Customer Invoice Delivery Method set up.
View Documents Email or Print Progress
- Click on the Utilities tab in the main ribbon.
- The Utilities ribbon toolbar will be displayed.
- Click on Print Queue Viewer.
The Print Queue Viewer screen will be displayed.
- This screen will list all of the documents in the Print Queue.
- You can view information such as the Print Method and Contact Email for each document.
- Scroll right to view further detail.
Customer Account Validation Warning
- The following message may pop up whilst attempting to save the Print Queue.
- _bspPostARTrans: No Accounts Receivable Account specified!.
- Click on Continue.
This indicates that there is a customer account 'issue' between BPO and Evolution.
- The most likely cause is a customer that was created in BPO that was not synchronized with Evolution.
- Another cause could be a non-debtor customer that was linked as the billing customer on the contract or contract fee / meter charges.
Do one of the following corrections before attempting to re-run the billing print queue.
- Do a Customer Sync to ensure all BPO customers are synchronised with Evolution.
- Ensure that contracts and / or contract items are not linked to a non-debtor customer.
If the billing is needed urgently;
Deselect all items by
- either clicking on the selected check boxes individually,
- or clicking on the select all check box in the header column.
- Select multiple lines
- and click on Save.
- A Save Print Queue message box will pop up asking;
- The selected items will be removed from the screen and will be added to the print queue, are you sure you wish to continue?
- Click on Yes.
- If the all the selected invoices do not have any issues, then they will be removed from the Print Queue screen. Start from step 1 again.
- If any of the selected invoices have any issues, then the error message will be displayed.
- Click on Continue and start from step 1 again and select other invoices, at the end you will only remain with invoices with issues in the Print Queue screen and it will be easier to troubleshoot.
MNU.139.002