Sales

Quotes - Add Sales Quote

Ribbon Access: Sales > Quotes

  1. The Sales Quotes listing screen will display.
    • Select the Site where the quote needs to be created.
  2. The example has Durban selected.
  3. You can Create a Quote in anyStatus.
    • The example has New Quote selected as it will list all the N - New Quotes in the Quotes listing screen.
  4. Click on Add.

Short cut key: Right click to display the All groups menu list. Click on Add.

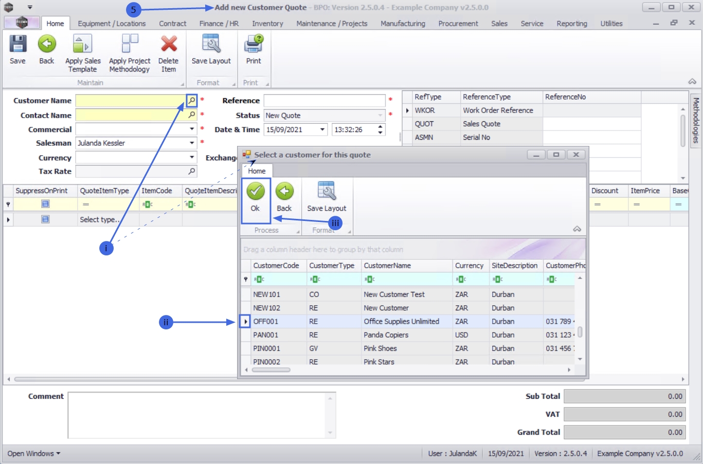
  1. The Add new Customer Quote screen will display.

Quote Header

  • Customer Name:
    1. Click on the search button to display the Select a customer for this quote screen.
    2. Click on the row of the Customer you are creating the quote for.
    3. Click on OK.

  • Contact Name: Click on the search button to select the contact person at the company from the contact for this quote screen, following the steps i to iii above.
  • CommercialClosed Commercial is the mark up structure for the item. The original price of the item, including the company profit margin: The commercial linked to the selected customer will auto populate the commercial field, but a different commercial can be selected, if required.
  • Salesman: This field will auto populate with the salesman currently logged on to the system and the person who is responsible for this quote. Click on the search button and select an alternative salesman, if required.

    This is an important record for commission purposes.

  • Reference: Type in a reference for the quote.

    Note that the reference is for internal use and is very important to find and identify the quote, once it has been processed.

  • Status: This field will default to 'New Quote' and cannot be changed. (Note that the field has been grayed out.)
  • Date & Time: Date and time will display the current date and time.
    • To change the date, type an alternative date or click on the down arrow to select the date using the calendar function.
    • To change the time, type or use the directional arrows to select an alternative time.

Financial Header

  • Currency: The currency will default to the currency set up for the customer. Click on the down arrow to select an alternative currency from the currency menu.
  • Tax Rate: The tax rate will default to the tax rate set up for the customer and cannot be changed from this screen. (Note that the field has been grayed out.)
  • Exchange Rate: The exchange rate will populate based on the exchange rate that was set up in the system. Type in or use the directional arrows if an alternative exchange rate is required.

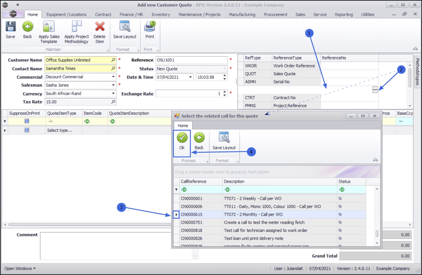
Cross Reference

  • From the cross reference frame you can link reference types to the quote you are creating.
  • Reference types that have references linked, will have the reference numbers populated on the screen. For example, if a quote is being raised for a particular call or contract then the call or project reference number will be listed.

Link a Reference

  1. To link the order to a Reference Type click in the Reference No text box to display the ellipsis button.
  2. Click on the ellipsis button to display the Select the related [ ] for the quote screen.
    • The message screen will display related information to the Reference information you are searching for.
    • The example has Call Reference selected and therefore the Select the related call for this order screen is displayed
  3. Click on the row of the Call Reference you wish to link to the quote.
  4. Click on OK.

Apply Sales Template
  • - Quote items that frequently appear on a Customer Quote, can be set up as a Sales Template.
  • - When you click on theQuotes - Apply Sales Template button, the quote will auto populate with the Items specified on the template you choose.
  • - You can add to, or remove items, as required, after which you can then adjust the quantities and selling price(s).
  • - You may choose to apply more than one Quote template to the Quote you are creating.
Apply Project Methodology
  • When you click on the Quotes - Apply Project Methodology button, the Project Methodology is applied to the quote. The system will generate sub projects and work orders as set up in the methodology layers, once the quote has been converted into a New Deal Project.
  • If there are resource requirements specified, then these resources will be requested.
  • One, or multiple methodologies can be applied to a quote.
  • A Project Methodology and Sales Templates can both be applied to the same sales quote.

Add Quote Item

On the Quote Items data grid;

  1. Click in the Quote Item Type text box to display the Item Type menu.
  2. From the menu list, you can select;
    • CRFT (Labour craft, i.e. Technician)
    • CTRT (Third Party Labour/Service)
    • EXPS (Expenses)
    • INVN (Part)
    • SERV (Internal Labour/Service)
    • TRVL (Travel)
    • WARR (Warranty sale)
    • OTHR (Type in any additional items to quote) Note: This will not be pulled through when the quote is converted to a sales order. When the quote is confirmed, then this item can be set up as a part or a service, which then can be linked to the quote, in it's place).

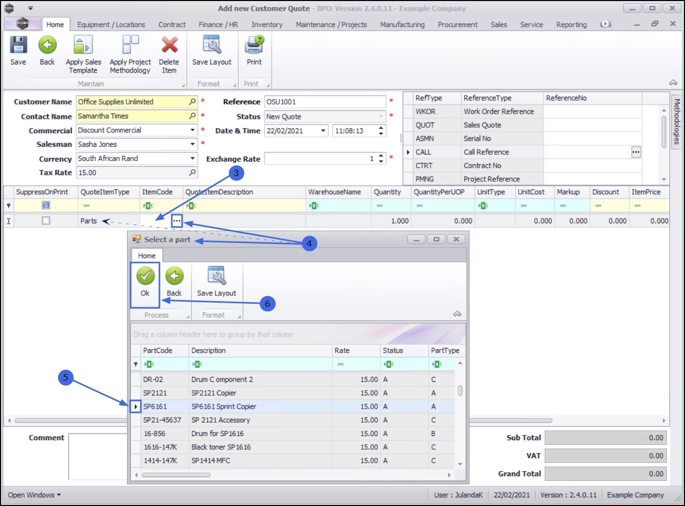
  1. Click on the Item Code text box to display the ellipsis button.
  2. Click on the ellipsis button to display the Select a [ ] screen.

    Note that t he Select a [ ] screen that is displayed, will be according to the Quote Item Type you have selected i.e. if Labour had been selected, then the Select a craft screen would display.

    • The example has Parts selected as the Quote Item Type and therefore the Select a part screen is displayed.
  3. Click on the row of the item you wish to add.
  4. Click on OK.

  1. The Quote Item Description and Warehouse Name fields will auto populate once the Item Code has been selected.
  2. Make the necessary changes to the Quantity, Discount and Unit Selling Price by clicking in the text box and type or use the directional arrows to enter the correct amounts.

Next Quote Item Row

  1. To add a new line, click anywhere on the Item line data grid area or press Tab at the end of the previous item line to open a new item row.

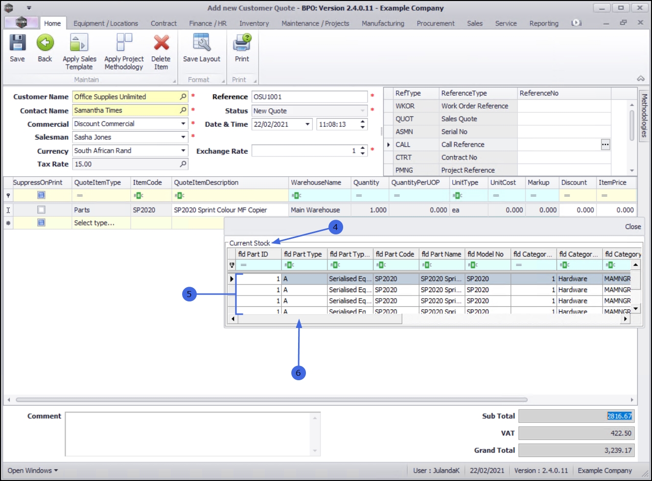
View Stock

  • A View Stock functionality has been added to the Sales Quotes and Sales Orders screens (available in later versions of BPO).
  • When creating the quote, the salesman is able to check the stock quantities of an item(s) that needs to be added to the quote. If a particular item is short stock, then the customer can be informed that there may be a delay in delivery, or that there is an alternative substitute stock item available, which the customer may prefer, if the Customer prefer to receive an order on time. This enables the salesman to manage the customer's expectations.
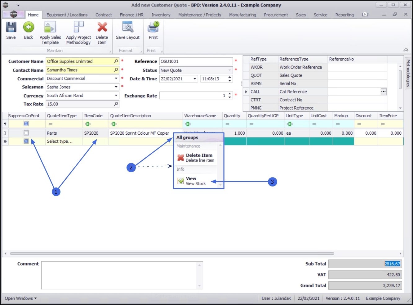
  1. Right click in the row of the item that you wish to view the stock quantity of.
  2. An All groups menu screen will display.
  3. Select View - View Stock.

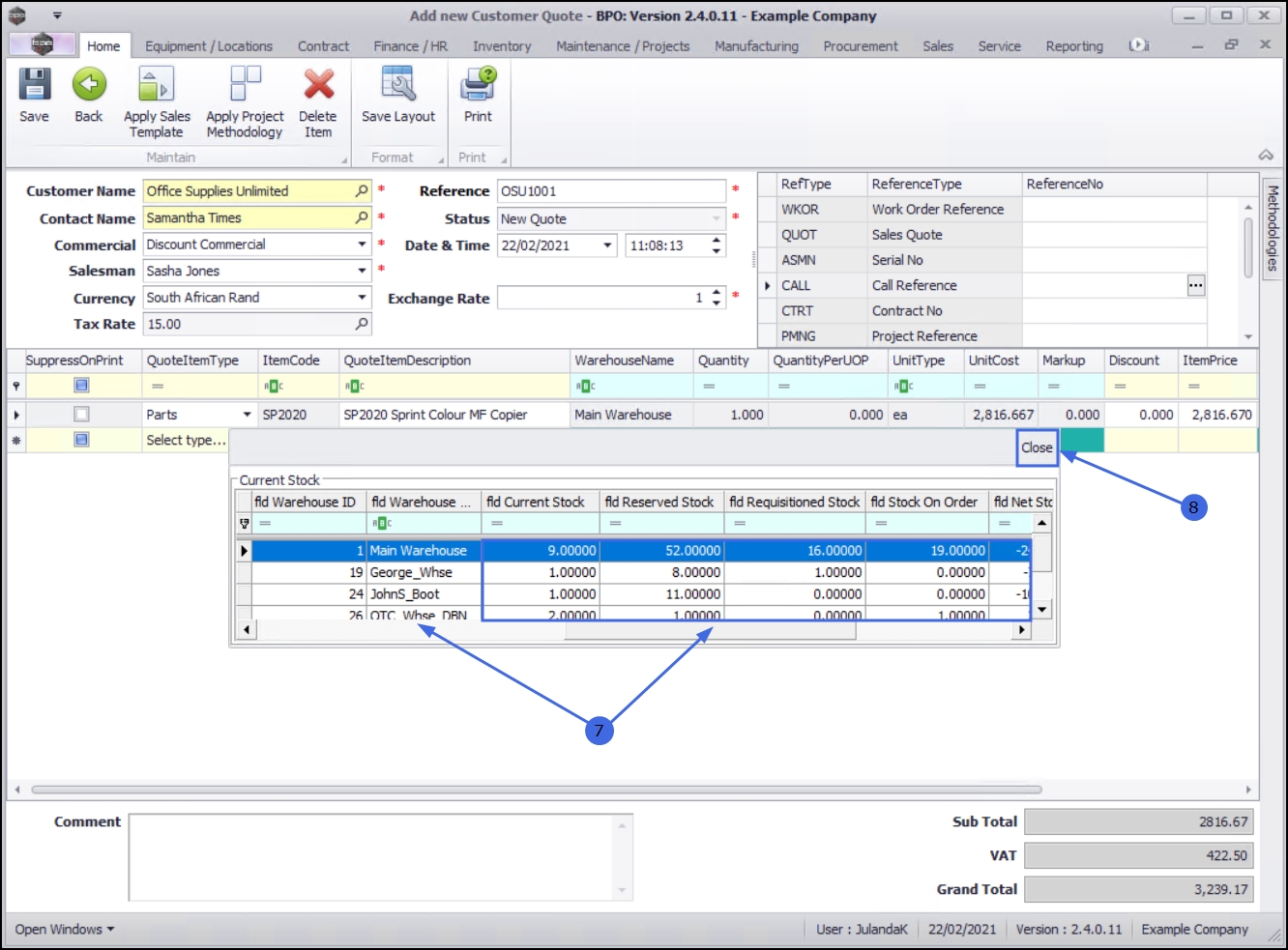
  1. The Current Stock screen will display.
  2. Each row represents a warehouse that contains stock of the item.
  3. Using the scroll bar at the bottom of the screen, scroll right until you can view the stock quantities in each warehouse.

  1. You will now be able to view how much stock is in each Warehouse.
  2. This list now also returns alternate parts in stock : Version CompatibilityClosed BPO2 v2.4.0.11 or higher
  3. Click Close on the Current Stock data grid when you are done.

Comments

  1. Click in the Comments text box to type a comment for this quote. The comment will display on the quote document.

Save Quote

  1. When you have finished adding all the required items, click on Save.

  • The new quote can now be viewed in the Sales Quotes listing screen where the status is set to New quote.
  • View Quote in CRM

    The new quote will pull through to CRM where it can be viewed.

    Related Topics