Sales

Quotes - Clone a Quote

From the Sales Quotes listing screen you have access to the Clone Quote feature, which enables you to make a copy of a selected quote. The quote header details and the line items that have been cloned from the original quote can be edited or removed and new items can be added, as required and therefore saves the user valuable time.

Ribbon Access: Sales > Quotes

  1. From the Sales Quotes listing screen;
  2. Select the Site that contains the quote to be copied
    • The example has Durban selected.
  3. Select the Status that contains the quote to be copied (a quote can be cloned in any status),
    • The example has New Quote selected.
  4. Click on the row of the quote you wish to clone.
  5. Click Clone Quote.

The nature of cloning a quote is to save time when creating new quotes for customers. On this basis, most of the details of the quote would remain the same, bar the Reference. However, you may wish to edit some of the details, for example, the customer information, the discount amount or add items, such as a warranty, to the quote.

Edit Quote

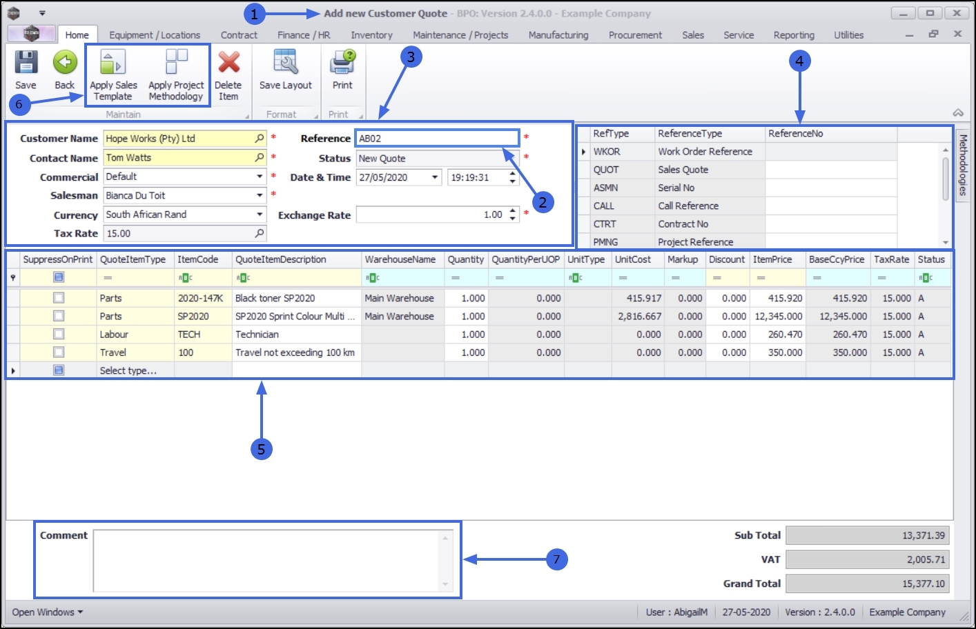
  1. The Add new Customer Quote screen will display.

Create Reference

  1. Ensure that a new Reference is typed for this quote. This is for internal use and is very important as it is used to find and identify the quote once it has been processed.

Customer and Financial Header information

  1. Change the Customer Heading or the Financial Heading information as required. If you need more information on how to edit the Quote Heading Information click on the link to be redirected to Quotes Edit Sales Quote.

Link a Cross Reference

  1. Follow the process to link Cross Reference details for the quote.

    Note that the cross reference information of the original quote will not clone.

Add / Edit / Delete Line Items

  1. Individual Item Lines can be added, edited or deleted from the Items data grid as required.

Apply Sales Template / Project Methodology

  1. You can apply a Sales Template which will be appended to the existing quote items, and / or Quotes - Apply Project Methodology to the cloned quote, if required.

Add / Edit a Comment

  1. Add or make changes to the Comment for the new quote, if required. The comments field will pull through to the Sales Quote document when it is printed.

Save Quote

  1. When you have finished editing the Customer Quote, click on Save.

The Sales Quotes listing screen will be updated with the New Quote.

View Quote in CRM

The new cloned quote will pull through to CRM where you can Quotes - View Quote in CRM.