Sales

Quotes - Edit Sales Quote

Ribbon Access: Sales > Quotes

  1. The Sales Quotes listing screen will display.
  2. Select the Site where the quote can be located.
    • The example has Durban selected.
  3. Ensure that the Status is set to New Quote.
  4. Click on the row of the quote you wish to edit.
  5. Click on Edit.

Short cut key: Right click to display the All groups menu list. Click on Edit.

  1. The Edit Customer Quote - QT[quote number] screen will display.

Quote Header

Customer Heading

  • Customer:  Click on the search button to select an alternative Customer from the Select a customer for this quote list.
  • Contact Name:  Click on the search button to select an alternative contact for the quote.
  • Commercial: To change the commercialClosed Commercial is the mark up structure for the item. The original price of the item, including the company profit margin for the quote, click on the down arrow to select the required commercial from the list.
  • Salesman:  To change the salesman responsible for the quote, click on the down arrow to select the salesman from the list.

    This is an important record for commission purposes.

  • Reference:  Add or make the necessary change to the reference for the quote.

    The reference is very important for internal use as it is used to find and identify the quote once it has been processed.

  • Status:  This field will default to 'New Quote' and cannot be changed.
  • Date & Time:  Date and time will display the date and time the quote was created.
    • To change the Date, type in or click on the down arrow to select the date using the calendar function.
    • To change the Time, type in or use the directional arrows to select the time.

Financial Heading

  • Currency: The currency would have defaulted to the currency used by the customer when the quote was created. To change the currency, click on the down arrow to choose a different currency from the list.
  • Tax Rate: The tax rate would have defaulted to the tax rate set up for the customer when the quote was created. This field cannot be edited.
  • Exchange Rate:  The exchange rate will display the exchange rate that was set up in the system for the customer when the quote was created. Type in or use the directional arrows to modify the exchange rate for the quote.

Cross Reference Information

  1. From the cross reference grid you can link reference types to the quote.
  2. The Reference Number column will display any Reference Types that have already been linked.

Change or Link a Reference

  1. Click in the Reference Number field of the reference you wish to add or change, to display the ellipsis button.
  2. Click on the ellipsis button to display the Select the related [ ] for the quote screen.
  3. Click on the row of the reference you wish to link to the quote.
  4. Click on OK.

Quote Item Data Grid

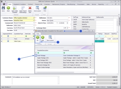
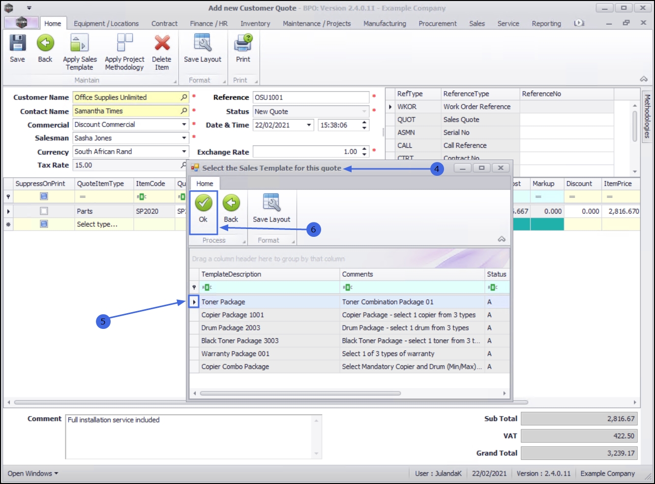
Apply Sales Template

  • - When you click on Quotes - Apply Sales Template, the quote will populate with the Items specified on the template you select.
  • - The template items will be appended to Quote Items that have already been added to the quote.
  • - You can add to, or remove items, as required, after which you can then adjust the quantities and selling price(s).

Apply Project Methodology

  • When you Quotes - Apply Project MethodologyProject Methodology is applied to a quote, the system will generate sub projects and work orders as set up in the methodology layers (once the quote has been converted into a New Deal Project).
  • If there are resource requirements specified, then these resources will be requested.
  • One, or multiple methodologies can be applied to a quote.
  • You can apply a Project Methodology and a Sales Template to the same sales quote.

Delete Quote Item

  1. Click on the row of the quote item you wish to delete.
  2. Click Delete Item.
  3. When you receive the Confirm delete line message to confirm;
    • Are you sure you want to remove this line from the quote?
  4. Click on Yes.

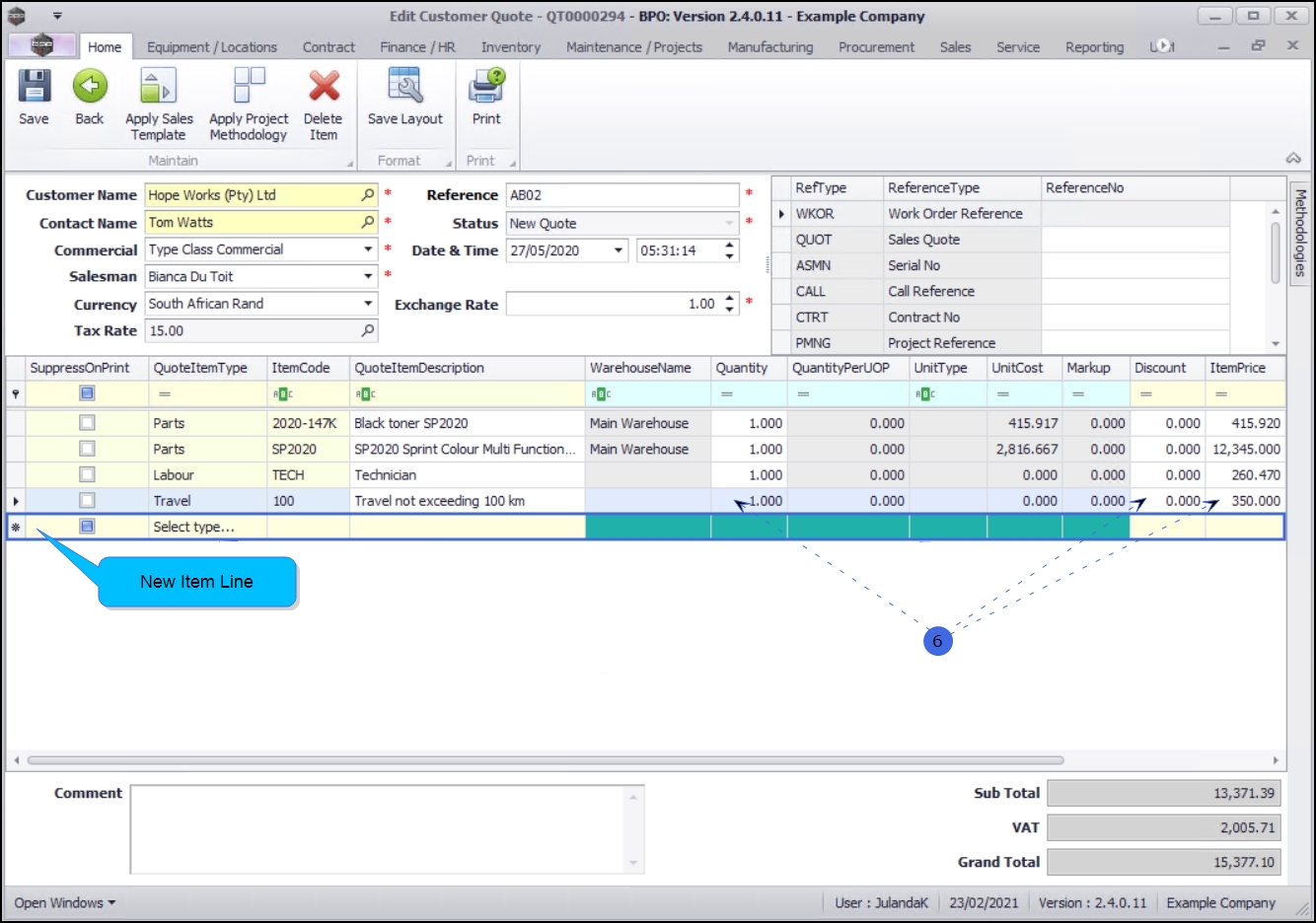
Add Quote Item

  1. Click anywhere in the Item line grid or press Tab at the end of the previous quote item to open a new item line.
  2. Make the necessary changes to the Quantity, Discount and Unit Selling Price by clicking in the text box and type or use the directional arrows to enter the correct amounts.

Click here for information on how to Add Quote Item(s) to the Quote.

Edit Comments

  1. Click in the Comments text box to add a comment or to make changes to an existing comment. The comment will display on the quote document.

Save Quote

  1. When you have finished making the required changes, click Save.

  1. You will return to the Sales Quotes listing screen.

View Quote in CRM

The updated quote will pull through to CRM where it can be viewed.

Related Topics