We are currently updating our site; thank you for your patience.

Projects

Standard Methodology - Link a Bill of Materials

A Bill of Materials can be linked to either a Main or Sub-layer where the Work Order to be Generated has been selected.

For the purpose of this manual, the Bill of Materials (BOM) has been linked using the Edit function on the Project Maintenance screen, but can also be linked when creating the project.

Ribbon Access: Maintenance / Projects   >   Standard Methodology

  1. The Project Methodology screen will be displayed.
  2. Click on the row of the methodology layer that you wish to link a Bill of Materials (BOM) to.
  3. Click on Edit.

Short cut key: Right click to display the Maintenance menu list. Click on Edit.

  1. The Project Methodology Maintain screen will be displayed.
  2. Right click on the next available row on the Bill of Materials frame to display the Process menu.
  3. Click on Add - Add new BOM.

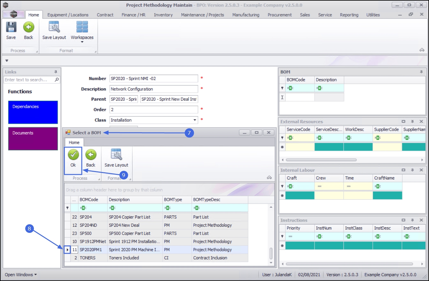
  1. The Select a BOM screen will be displayed.
  2. Click on the row of the BOM you wish to assign to this project methodology layer.
  3. Click on OK.

  1. The selected BOM will be added to the Bill Of Materials frame.
  2. Click on Save to update the Project Methodology screen.

  1. When you receive the Project Methodology message;
    • The project methodology : [methodology name] has been saved.
  2. Click on OK.

Related Topics