We are currently updating our site; thank you for your patience.

Locations

Functional Locations - Failure Analysis

Failure analysis involves:

  1. investigating how an item, system or process has failed,
  2. why it has failed, and
  3. how to prevent the failure from happening again.

The purpose of failure analysis is to identify corrective actions and improvements which should be applied to prevent future failure.

Failure in terms of Functional Locations refers to:

Ribbon Access:   Equipment / Locations   >   Functional Locations

  1. The Functional Locations screen will be displayed.

Select the Site  

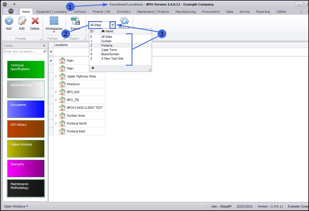
  1. This screen will open by default with the Sites filter set to All Sites.
  2. You do not need to select a specific site, however if you wish to narrow your filter parameters, you can click on the drop-down arrow and select a particular site from the list.

Select the Location  

  1. Select the row of the location where you wish to view the Failure Analysis.

Main Location  

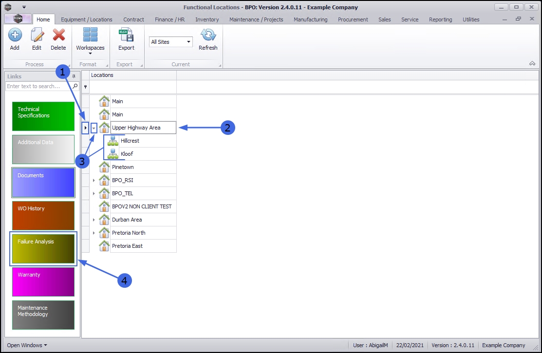
  1. If you wish to view the Failure Analysis of a main location, select the row of that main location. In this example Upper Highway Area is a main location.

Sub-location  

  1. If you wish to view the Failure Analysis for a sub-location, ensure that you expand the main (parent) location to be able to view and select the row of that sub-location. In this example, Hillcrest and Kloof are sub-locations of Upper Highway Area.
  2. When you have selected the right location, click on the Failure Analysis tile.

  1. The Failure Analysis for Functional Location: [] screen will open.
  2. If there is any Failure Analysis data currently linked to the selected location, it will be listed here.

This topic is currently being updated. Thank you for your patience, please check back soon.

Related Topics