We are currently updating our site; thank you for your patience.

Locations

Functional Locations - Edit

A functional location represents the place at which a maintenance task is to be performed.

Certain details of a location can be edited.

Ribbon Access:   Equipment / Locations   >   Functional Locations

The Functional Locations listing screen will display.

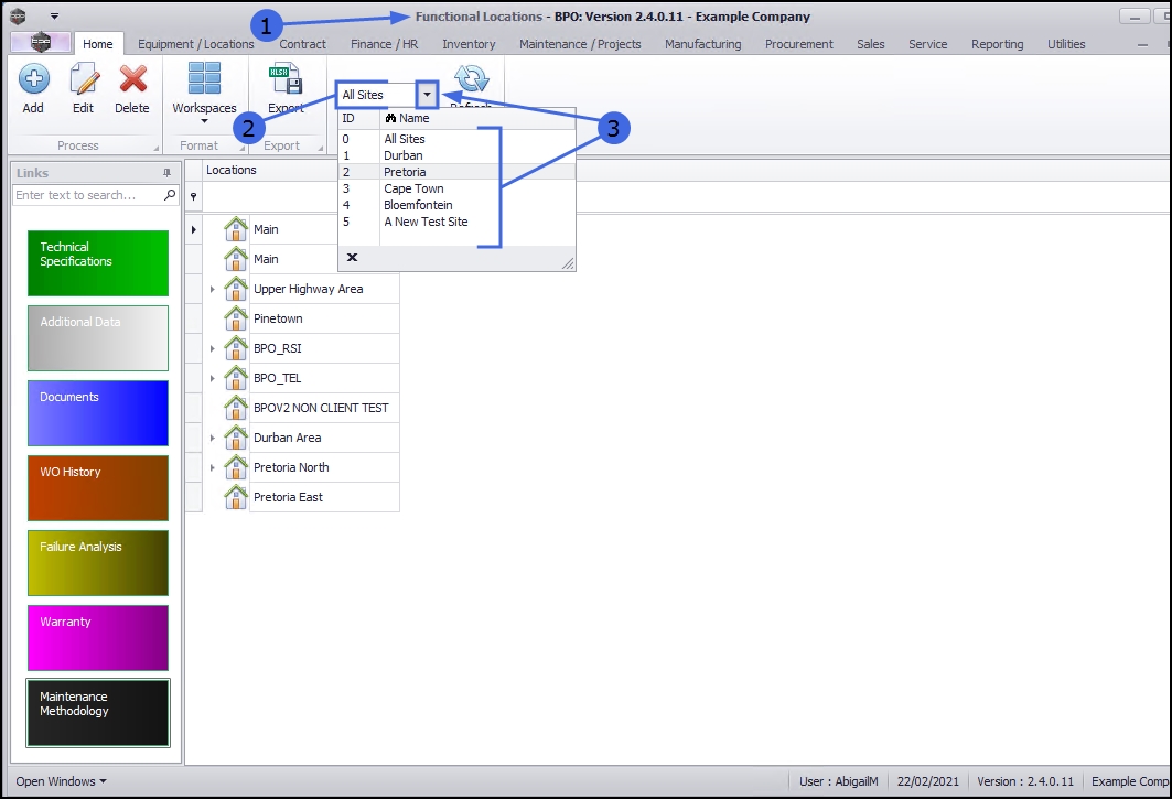
Select the Site

  1. The Site filter will be set according to your company configuration.
  2. You do not need to select a specific site, however if you wish to narrow your filter parameters, you can click on the drop-down arrow and select a particular site from the list.

Edit a Main Location

Select Main Location

  • Select the row of the main location where you wish to edit the details.

Edit Main Location

  • Click on Edit.

  1. The Edit functional location screen will open.

Here you can view and edit the details of the selected location.

  1. For more information on the fields in section (a) and (b) refer to Add a Generic Location.
    • Note that the Parent Location field is blank as this is a Main Location - this field is uneditable.
  2. For more information on the fields in section (c) refer to Add a Customer Location.

Save Edited Details

  1. When you have finished editing the required details in this screen, click on Save.

  1. You will return to the Functional Locations listing screen.
  2. A Functional Location message box will pop up advising the following:
    • The Location: [] has been saved.
  3. Click on OK.

Edit a Sub-location

You may wish to edit the details of a sub-location.

Select Sub Location

  1. Click on the expand arrow next to the main location that contains - (and is the Parent Location of) - the sub-location.
    • In this example, the BPO_TEL main location is selected.
  2. The tree view will expand to reveal the sub-locations within the selected main location.
    • In this example, the sub locations; v1.3.0.0 and v1.3.0.1 have been revealed.
  3. Click on the sub-location you wish to edit.
    • In this example, v1.3.0.1 is selected.

Edit Sub Location

  1. Click on Edit.

  1. The Edit functional location screen will open.
  2. Note that the Parent Location field is now populated as this is a sub-location linked to a parent location. This field is uneditable from this screen.
  3. For more information on the fields in section (a) and (b) refer to Add a Generic Location.
  4. For more information on the fields in section (c) refer to Add a Customer Location.

Save Edited Details

  1. When you have finished editing the required details in this screen, click on Save.

  1. You will return to the Functional Locations listing screen.
  2. A Functional Location message box will pop up advising the following:
    • The Location: [] has been saved.
  3. Click on OK.

Related Topics