We are currently updating our site; thank you for your patience.

Locations

Functional Locations - Warranty

Ribbon Access:   Equipment / Locations   >   Functional Locations

  1. The Functional Locations screen will be displayed.

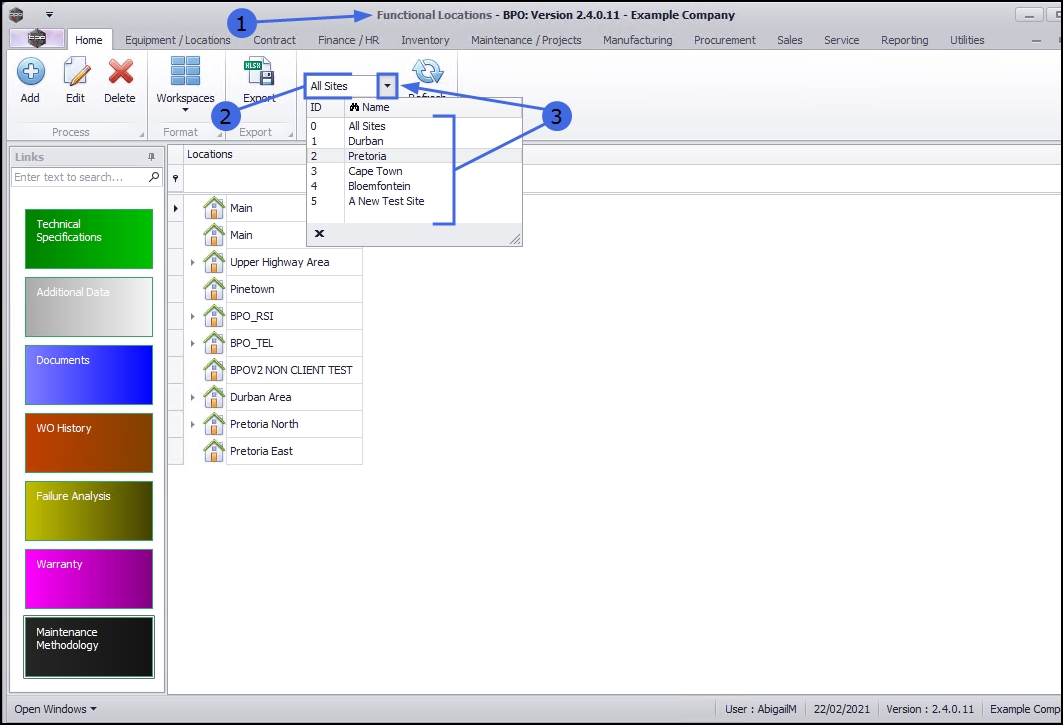
Select the Site  

  1. This screen will open by default with the Sites filter set to All Sites.
  2. You do not need to select a specific site, however if you wish to narrow your filter parameters, you can click on the drop-down arrow and select a particular site from the list.

Select the Location  

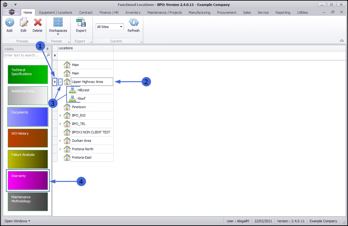
  1. Select the row of the location where you wish to view the Warranty.

Main Location  

  1. If you wish to view the Warranty of a main location, select the row of that main location. In this example Upper Highway Area is a main location.

Sub-location  

  1. If you wish to view the Warranty for a sub-location, ensure that you expand the main (parent) location to be able to view and select the row of that sub-location. In this example, Hillcrest and Kloof are sub-locations of Upper Highway Area.
  2. When you have selected the right location, click on the Warranty tile.

  1. The Warranty for location: [] screen will open.

If there is a warranty currently linked to the selected location, you will be able to view the details here.

  • Note that this is a view only screen, the information cannot be edited from here.

  1. Selected Warranty:
  2. Validity Details:
  3. Click on Back to return to the Functional Locations listing screen.

...

This topic is currently being updated. Thank you for your patience, please check back soon.

Related Topics